Warning:
JavaScript is turned OFF. None of the links on this page will work until it is reactivated.
If you need help turning JavaScript On, click here.
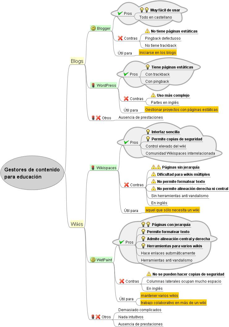
Este Cmap, tiene información relacionada con: Gestion de recursos educativos, Centro global de recursos es Wiki directorio de enlaces, técnicas como Organizadores gráficos, ORGANIZACIÓN DE RECURSOS se precisa Contenido de la materia, herramientas como presentaciones, Centro de noticias sobre las actividades proporciona acceso a sindicación, herramientas como documentos, distintos niveles, profesores o asignaturas para gestionar cursos diferentes, Contenido de la materia es wiki, ORGANIZACIÓN DE RECURSOS se precisa Centro global de recursos, herramientas como otras..., eduwikis formados por contenidos estables, herramientas de trabajo para crear contenidos, técnicas como PBL, técnicas como Caza del tesoro, crear contenidos se pueden trabajar con la ayuda de técnicas, crear contenidos se elaboran mediante eduwikis, Centro de noticias sobre las actividades es blog de aula, eduwikis formados por contenidos dinámicos, crear contenidos se elaboran mediante Cómo elegir entre blog y wiki, eduwikis formados por contenidos jerárquicos ramificados