Warning:
JavaScript is turned OFF. None of the links on this page will work until it is reactivated.
If you need help turning JavaScript On, click here.
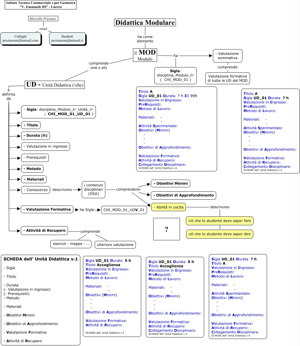
Questa Cmap, creata con IHMC CmapTools, contiene informazioni relative a: z_Definizione di MOD e UD, UD - Unità Didattica (/che) è definita da - Durata (h), UD - Unità Didattica (/che) è definita da - Valutazione Formativa, - Conoscenze descrivono i contenuti disciplinari (OSA), - Valutazione sommativa comprende Valutazione formativa di tutte le UD del MOD, i contenuti disciplinari (OSA) comprendono - Obiettivi di Approfondimento, UD - Unità Didattica (/che) è definita da - Materiali, - Attività di Recupero comprende ulteriore valutazione, UD - Unità Didattica (/che) è definita da - Prerequisiti, - Abilità in uscita descrivono ciò che lo studente deve saper fare, UD - Unità Didattica (/che) è definita da - Valutazione in ingresso, il MOD Modulo ha Sigla: disciplina_Modulo_n° ( CHI_MOD_01 ), - Abilità in uscita descrivono ciò che lo studente deve saper dire, - Valutazione Formativa ha Sigla CHI_MOD_01_UDV_01, UD - Unità Didattica (/che) è definita da - Sigla: disciplina_Modulo_n°_Unità_n° ( CHI_MOD_01_UD_01 ), Marcello Preziuso email Studenti preziusom@hotmail.it, - Attività di Recupero comprende esercizi - mappe - .., il MOD Modulo comprende una o più UD - Unità Didattica (/che), UD - Unità Didattica (/che) è definita da - Conoscenze, UD - Unità Didattica (/che) è definita da - Attività di Recupero, il MOD Modulo ha - Valutazione sommativa