Warning:
JavaScript is turned OFF. None of the links on this page will work until it is reactivated.
If you need help turning JavaScript On, click here.
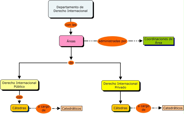
Este Cmap, tiene información relacionada con: Departamento de Derecho Internacional, Áreas de Derecho Internacional Privado, Departamento de Derecho Internacional con las Áreas, Derecho Internacional Público con Cátedras, Áreas administradas por Coordinaciones de Área, Cátedras a cargo de Catedráticos, Cátedras a cargo de Catedráticos, Derecho Internacional Privado con Cátedras, Áreas de Derecho Internacional Público