Warning:
JavaScript is turned OFF. None of the links on this page will work until it is reactivated.
If you need help turning JavaScript On, click here.
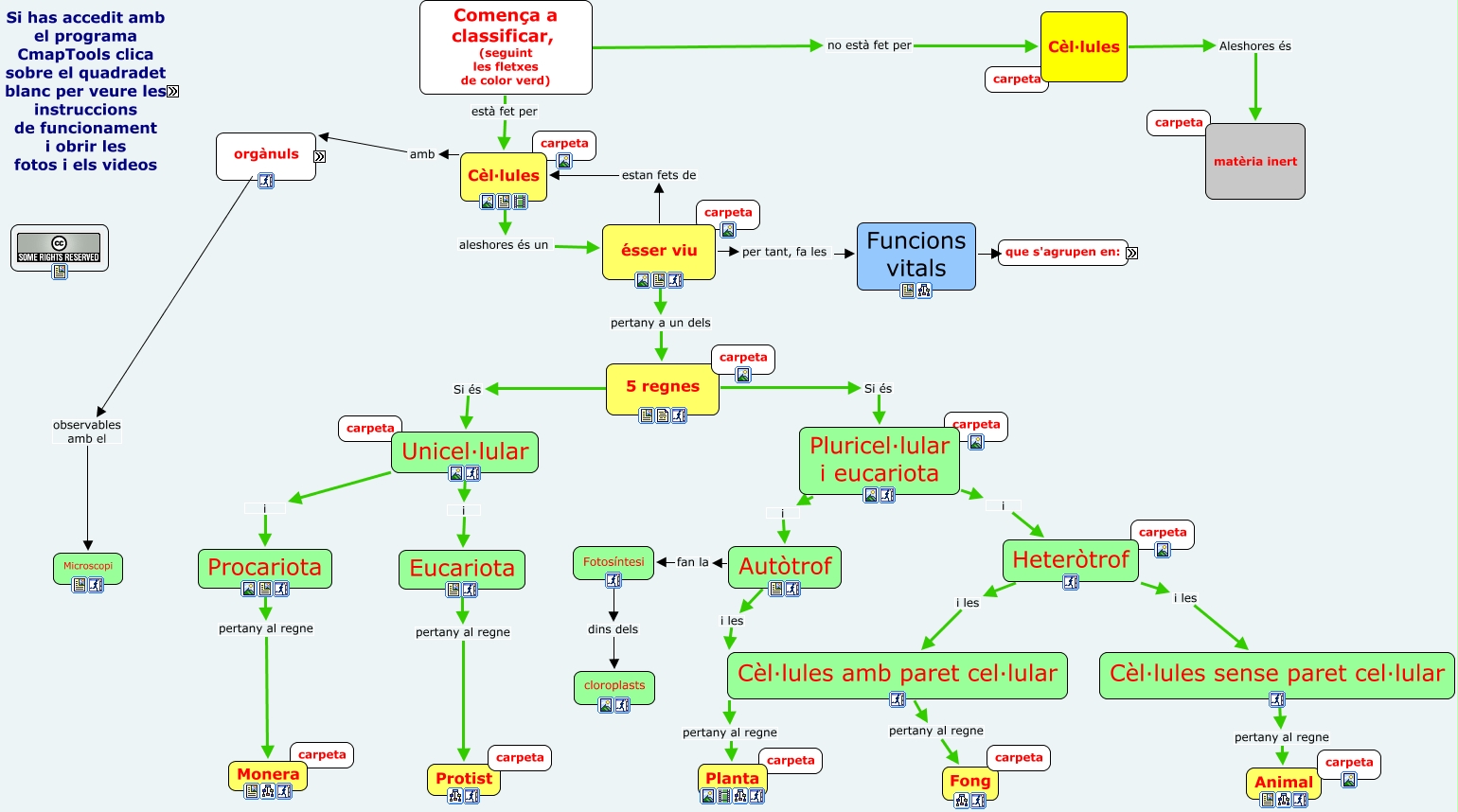
Este Cmap, tiene información relacionada con: Classificacio _dels_essers_vius, Funcions vitals Per formar nous éssers vius La reproducció, 5 regnes Si és Pluricel·lular i eucariota, Cèl·lules amb paret cel·lular pertany al regne Planta, 5 regnes Si és Unicel·lular, orgànuls com la Membrana cel·lular, Comença a classificar, (seguint les fletxes de color verd) no està fet per Cèl·lules, Membrana cel·lular el Citoplasma, Heteròtrof i les Cèl·lules sense paret cel·lular, Funcions vitals per comunicar-se amb l'exterior La relació, Cèl·lules Aleshores és matèria inert, Funcions vitals per mantenir-se viu La Nutrició, Autòtrof fan la Fotosíntesi, Heteròtrof i les Cèl·lules amb paret cel·lular, Comença a classificar, (seguint les fletxes de color verd) està fet per Cèl·lules, Citoplasma el Nucli cel·lular, Unicel·lular i Procariota, ésser viu estan fets de Cèl·lules, Unicel·lular i Eucariota, Cèl·lules aleshores és un ésser viu, ésser viu per tant, fa les Funcions vitals