WARNING:
JavaScript is turned OFF. None of the links on this concept map will
work until it is reactivated.
If you need help turning JavaScript On, click here.
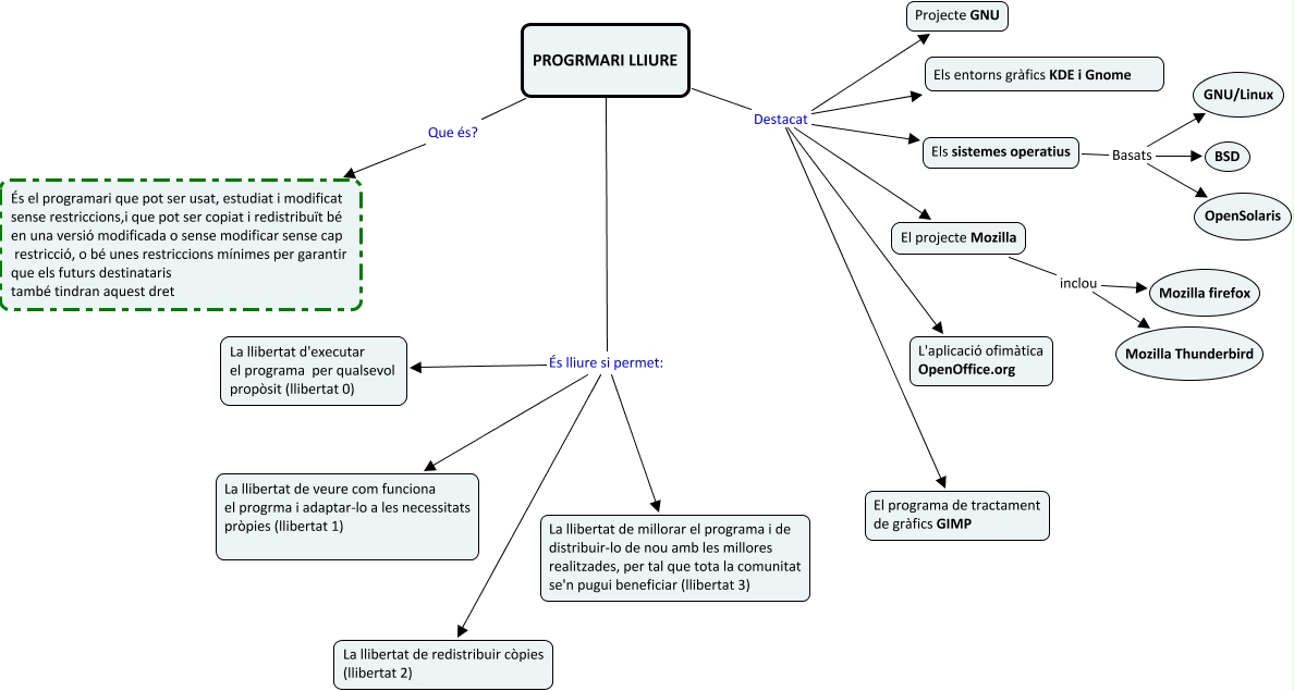
Aquest mapa conceptual conté informació relacionada amb: Programari lliure, PROGRMARI LLIURE És lliure si permet: La llibertat de redistribuir còpies (llibertat 2), PROGRMARI LLIURE És lliure si permet: La llibertat d'executar el programa per qualsevol propòsit (llibertat 0), El projecte Mozilla inclou Mozilla Thunderbird, PROGRMARI LLIURE És lliure si permet: La llibertat de millorar el programa i de distribuir-lo de nou amb les millores realitzades, per tal que tota la comunitat se'n pugui beneficiar (llibertat 3), Els sistemes operatius Basats GNU/Linux, Els sistemes operatius Basats BSD, PROGRMARI LLIURE Destacat L'aplicació ofimàtica OpenOffice.org, PROGRMARI LLIURE Destacat Projecte GNU, PROGRMARI LLIURE És lliure si permet: La llibertat de veure com funciona el progrma i adaptar-lo a les necessitats pròpies (llibertat 1), PROGRMARI LLIURE Que és? És el programari que pot ser usat, estudiat i modificat sense restriccions,i que pot ser copiat i redistribuït bé en una versió modificada o sense modificar sense cap restricció, o bé unes restriccions mínimes per garantir que els futurs destinataris també tindran aquest dret, PROGRMARI LLIURE Destacat Els sistemes operatius, PROGRMARI LLIURE Destacat El projecte Mozilla, PROGRMARI LLIURE Destacat Els entorns gràfics KDE i Gnome, El projecte Mozilla inclou Mozilla firefox, PROGRMARI LLIURE Destacat El programa de tractament de gràfics GIMP, Els sistemes operatius Basats OpenSolaris