WARNING:
JavaScript is turned OFF. None of the links on this concept map will
work until it is reactivated.
If you need help turning JavaScript On, click here.
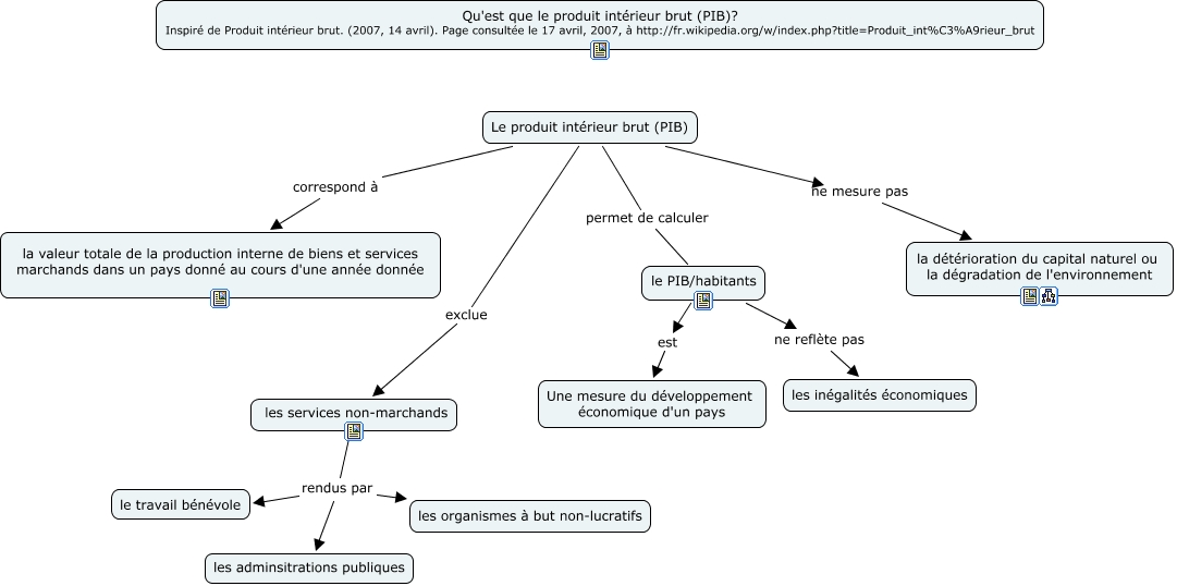
This Concept Map, created with IHMC CmapTools, has information related to: PIB, Le produit intérieur brut (PIB) exclue les services non-marchands, les services non-marchands rendus par le travail bénévole, le PIB/habitants ne reflète pas les inégalités économiques, Le produit intérieur brut (PIB) ne mesure pas la détérioration du capital naturel ou la dégradation de l'environnement, Le produit intérieur brut (PIB) correspond à la valeur totale de la production interne de biens et services marchands dans un pays donné au cours d'une année donnée, Le produit intérieur brut (PIB) permet de calculer le PIB/habitants, le PIB/habitants est Une mesure du développement économique d'un pays, les services non-marchands rendus par les organismes à but non-lucratifs, les services non-marchands rendus par les adminsitrations publiques