WARNING:
JavaScript is turned OFF. None of the links on this concept map will
work until it is reactivated.
If you need help turning JavaScript On, click here.
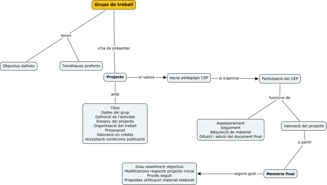
Aquest mapa conceptual conté informació relacionada amb: Grups de treball, Memòria final segons guió Grau assoliment objectius Modificacions respecte projecte inicial Procés seguit Propostes utilització material elaborat, Participació del CEP funcions de Assessorament Seguiment Adquisició de material Difusió i edició del document final, equip pedagògic CEP si s'aprova Participació del CEP, Valoració del projecte a partir Memòria final, Projecte el valora equip pedagògic CEP, Grups de treball tenen Objectius definits, Projecte amb Títiol Dades del grup Definició de l'activitat Disseny del projecte Organització del treball Pressupost Valoració en crèdits Acceptació condicions publicació, Grups de treball tenen Temàtiques prefents, Grups de treball s'ha de presentar Projecte, Participació del CEP funcions de Valoració del projecte