WARNING:
JavaScript is turned OFF. None of the links on this concept map will
work until it is reactivated.
If you need help turning JavaScript On, click here.
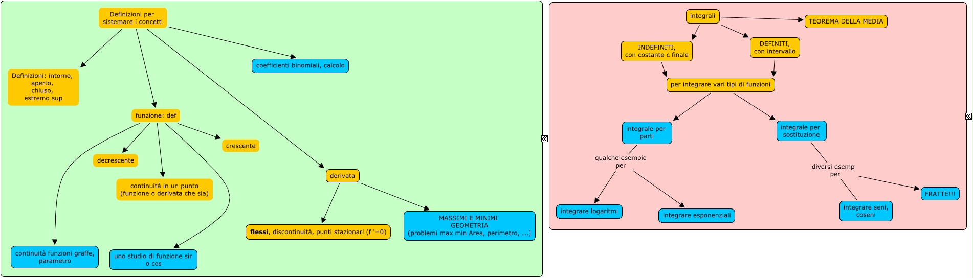
Questa Cmap, creata con IHMC CmapTools, contiene informazioni relative a: da_fare, funzione: def crescente, integrale per sostituzione diversi esempi per integrare seni, coseni, integrali TEOREMA DELLA MEDIA, Definizioni per sistemare i concetti Definizioni: intorno, aperto, chiuso, estremo sup, funzione: def decrescente, INDEFINITI, con costante c finale per integrare vari tipi di funzioni, Definizioni per sistemare i concetti derivata, integrali INDEFINITI, con costante c finale, funzione: def continuità in un punto (funzione o derivata che sia), integrali DEFINITI, con intervallo, integrale per parti qualche esempio per integrare logaritmi, per integrare vari tipi di funzioni integrale per sostituzione, derivata MASSIMI E MINIMI GEOMETRIA (problemi max min Area, perimetro, ...), integrale per parti qualche esempio per integrare esponenziali, Definizioni per sistemare i concetti coefficienti binomiali, calcolo, Definizioni per sistemare i concetti funzione: def, integrale per sostituzione diversi esempi per FRATTE!!!, derivata flessi, discontinuità, punti stazionari (f '=0), DEFINITI, con intervallo per integrare vari tipi di funzioni, funzione: def uno studio di funzione sin o cos