WARNING:
JavaScript is turned OFF. None of the links on this concept map will
work until it is reactivated.
If you need help turning JavaScript On, click here.
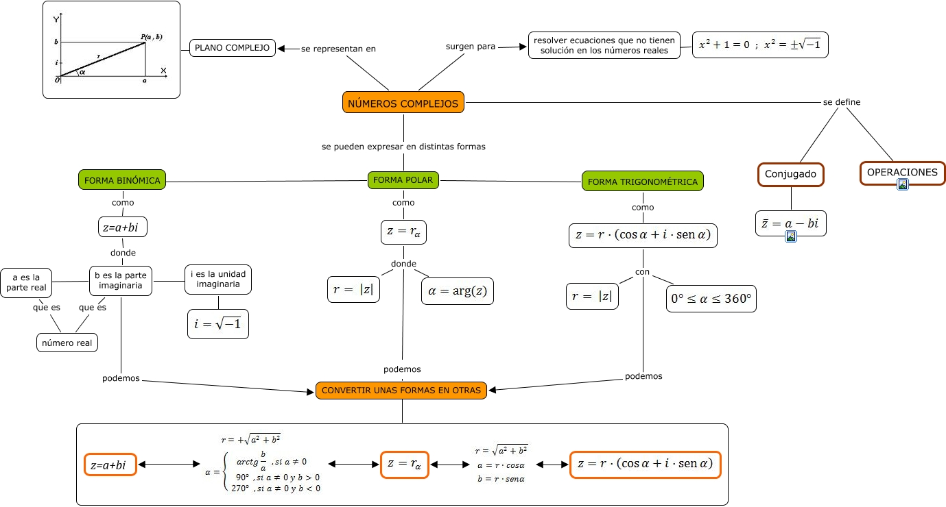
Este Cmap, tiene información relacionada con: Numeros Complejos, a es la parte real que es número real, NÚMEROS COMPLEJOS se define OPERACIONES, FORMA BINÓMICA como z=a+bi, NÚMEROS COMPLEJOS se pueden expresar en distintas formas FORMA POLAR, podemos CONVERTIR UNAS FORMAS EN OTRAS, b es la parte imaginaria ???? a es la parte real, FORMA POLAR ???? FORMA BINÓMICA, Conjugado ????, con, FORMA POLAR ???? FORMA TRIGONOMÉTRICA, con, NÚMEROS COMPLEJOS se define Conjugado, b es la parte imaginaria que es número real, NÚMEROS COMPLEJOS se representan en PLANO COMPLEJO, FORMA POLAR como, FORMA TRIGONOMÉTRICA como, donde, NÚMEROS COMPLEJOS surgen para resolver ecuaciones que no tienen solución en los números reales, b es la parte imaginaria ???? i es la unidad imaginaria, b es la parte imaginaria podemos CONVERTIR UNAS FORMAS EN OTRAS