WARNING:
JavaScript is turned OFF. None of the links on this concept map will
work until it is reactivated.
If you need help turning JavaScript On, click here.
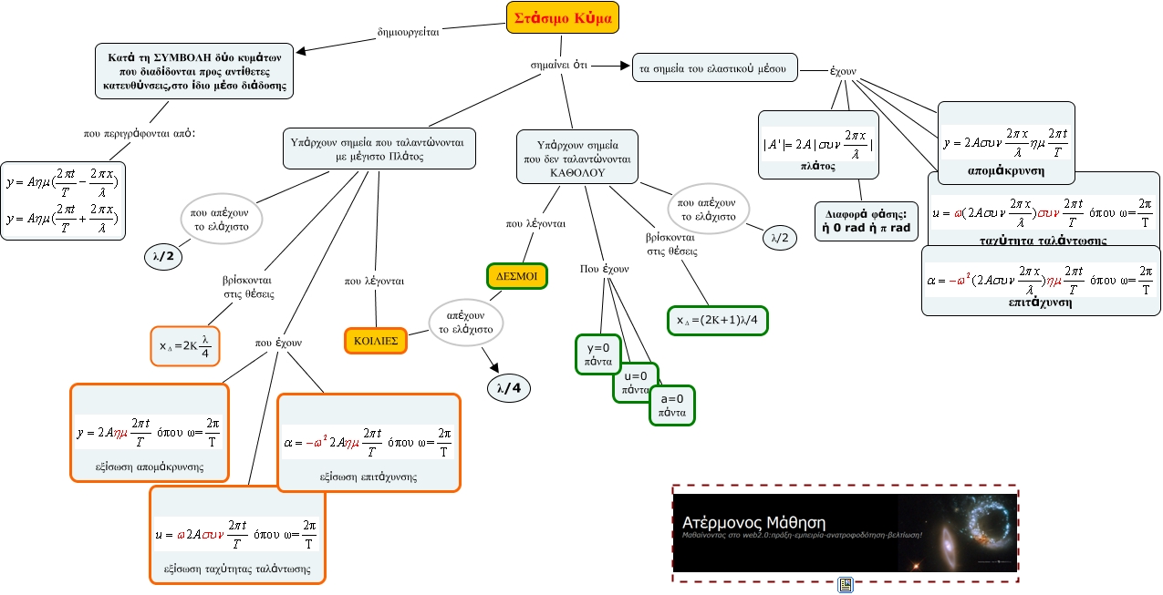
This Concept Map, created with IHMC CmapTools, has information related to: standing_waves, ΚΟΙΛΙΕΣ απέχουν το ελάχιστο ΔΕΣΜΟΙ, Υπάρχουν σημεία που ταλαντώνονται με μέγιστο Πλάτος που απέχουν το ελάχιστο λ/2, τα σημεία του ελαστικού μέσου έχουν πλάτος, Υπάρχουν σημεία που δεν ταλαντώνονται ΚΑΘΟΛΟΥ βρίσκονται στις θέσεις <math xmlns="http://www.w3.org/1998/Math/MathML"> <mrow> <mmultiscripts> <mtext> x </mtext> <mtext> Δ </mtext> <none/> </mmultiscripts> <mtext> =(2Κ+1)λ/4 </mtext> </mrow> </math>, Στάσιμο Κύμα σημαίνει ότι Υπάρχουν σημεία που ταλαντώνονται με μέγιστο Πλάτος, Υπάρχουν σημεία που δεν ταλαντώνονται ΚΑΘΟΛΟΥ Που έχουν u=0 πάντα, Υπάρχουν σημεία που ταλαντώνονται με μέγιστο Πλάτος που έχουν εξίσωση απομάκρυνσης, Στάσιμο Κύμα δημιουργείται Κατά τη ΣΥΜΒΟΛΗ δύο κυμάτων που διαδίδονται προς αντίθετες κατευθύνσεις,στο ίδιο μέσο διάδοσης, Υπάρχουν σημεία που δεν ταλαντώνονται ΚΑΘΟΛΟΥ Που έχουν a=0 πάντα, Υπάρχουν σημεία που δεν ταλαντώνονται ΚΑΘΟΛΟΥ που απέχουν το ελάχιστο λ/2, Στάσιμο Κύμα σημαίνει ότι Υπάρχουν σημεία που δεν ταλαντώνονται ΚΑΘΟΛΟΥ, Υπάρχουν σημεία που ταλαντώνονται με μέγιστο Πλάτος που λέγονται ΚΟΙΛΙΕΣ, Υπάρχουν σημεία που ταλαντώνονται με μέγιστο Πλάτος βρίσκονται στις θέσεις <math xmlns="http://www.w3.org/1998/Math/MathML"> <mrow> <mmultiscripts> <mtext> x </mtext> <mtext> Δ </mtext> <none/> </mmultiscripts> <mtext> =2Κ </mtext> <mfrac> <mtext> λ </mtext> <mtext> 4 </mtext> </mfrac> </mrow> </math>, Στάσιμο Κύμα σημαίνει ότι τα σημεία του ελαστικού μέσου, ΚΟΙΛΙΕΣ απέχουν το ελάχιστο λ/4, Κατά τη ΣΥΜΒΟΛΗ δύο κυμάτων που διαδίδονται προς αντίθετες κατευθύνσεις,στο ίδιο μέσο διάδοσης που περιγράφονται από:, Υπάρχουν σημεία που δεν ταλαντώνονται ΚΑΘΟΛΟΥ Που έχουν y=0 πάντα, Υπάρχουν σημεία που ταλαντώνονται με μέγιστο Πλάτος που έχουν εξίσωση ταχύτητας ταλάντωσης, τα σημεία του ελαστικού μέσου έχουν Διαφορά φάσης: ή 0 rad ή π rad, Υπάρχουν σημεία που δεν ταλαντώνονται ΚΑΘΟΛΟΥ που λέγονται ΔΕΣΜΟΙ