WARNING:
JavaScript is turned OFF. None of the links on this concept map will
work until it is reactivated.
If you need help turning JavaScript On, click here.
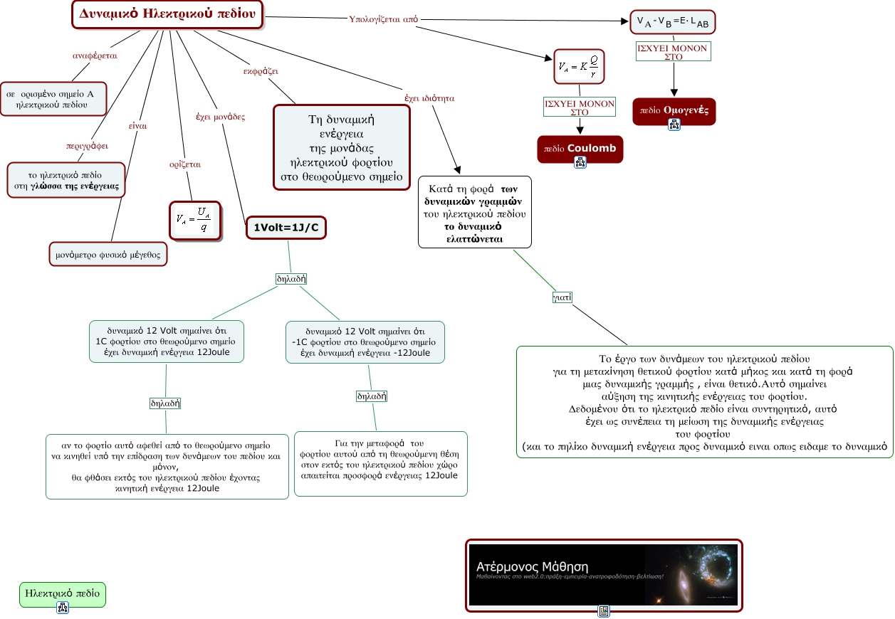
This Concept Map, created with IHMC CmapTools, has information related to: potential, Δυναμικό Ηλεκτρικού πεδίου εκφράζει Τη δυναμική ενέργεια της μονάδας ηλεκτρικού φορτίου στο θεωρούμενο σημείο, <math xmlns="http://www.w3.org/1998/Math/MathML"> <mtext> δυναμικό 12 Volt σημαίνει ότι
-1C φορτίου στο θεωρούμενο σημείο 
έχει δυναμική ενέργεια -12Joule </mtext> </math> δηλαδή Για την μεταφορά του φορτίου αυτού από τη θεωρούμενη θέση στον εκτός του ηλεκτρικού πεδίου χώρο απαιτείται προσφορά ενέργειας 12Joule, 1Volt=1J/C δηλαδή <math xmlns="http://www.w3.org/1998/Math/MathML"> <mtext> δυναμικό 12 Volt σημαίνει ότι
-1C φορτίου στο θεωρούμενο σημείο 
έχει δυναμική ενέργεια -12Joule </mtext> </math>, Δυναμικό Ηλεκτρικού πεδίου Υπολογίζεται από, Δυναμικό Ηλεκτρικού πεδίου αναφέρεται σε ορισμένο σημείο Α ηλεκτρικού πεδίου, Δυναμικό Ηλεκτρικού πεδίου είναι μονόμετρο φυσικό μέγεθος, <math xmlns="http://www.w3.org/1998/Math/MathML"> <mtext> δυναμικό 12 Volt σημαίνει ότι
1C φορτίου στο θεωρούμενο σημείο 
έχει δυναμική ενέργεια 12Joule </mtext> </math> δηλαδή αν το φορτίο αυτό αφεθεί από το θεωρούμενο σημείο να κινηθεί υπό την επίδραση των δυνάμεων του πεδίου και μόνον, θα φθάσει εκτός του ηλεκτρικού πεδίου έχοντας κινητική ενέργεια 12Joule, Δυναμικό Ηλεκτρικού πεδίου Υπολογίζεται από <math xmlns="http://www.w3.org/1998/Math/MathML"> <mrow> <mmultiscripts> <mtext> V </mtext> <mtext> Α </mtext> <none/> </mmultiscripts> <mtext> - </mtext> <mmultiscripts> <mtext> V </mtext> <mtext> B </mtext> <none/> </mmultiscripts> <mtext> =E⋅ </mtext> <mmultiscripts> <mtext> L </mtext> <mtext> AB </mtext> <none/> </mmultiscripts> </mrow> </math>, Δυναμικό Ηλεκτρικού πεδίου έχει μονάδες 1Volt=1J/C, Δυναμικό Ηλεκτρικού πεδίου ορίζεται, ΙΣΧΥΕΙ ΜΟΝΟΝ ΣΤΟ πεδίο Coulomb, Κατά τη φορά των δυναμικών γραμμών του ηλεκτρικού πεδίου το δυναμικό ελαττώνεται γιατί Το έργο των δυνάμεων του ηλεκτρικού πεδίου για τη μετακίνηση θετικού φορτίου κατά μήκος και κατά τη φορά μιας δυναμικής γραμμής , είναι θετικό.Αυτό σημαίνει αύξηση της κινητικής ενέργειας του φορτίου. Δεδομένου ότι το ηλεκτρικό πεδίο είναι συντηρητικό, αυτό έχει ως συνέπεια τη μείωση της δυναμικής ενέργειας του φορτίου (και το πηλίκο δυναμική ενέργεια προς δυναμικό ειναι οπως ειδαμε το δυναμικό, Δυναμικό Ηλεκτρικού πεδίου έχει ιδιότητα Κατά τη φορά των δυναμικών γραμμών του ηλεκτρικού πεδίου το δυναμικό ελαττώνεται, Δυναμικό Ηλεκτρικού πεδίου περιγράφει το ηλεκτρικό πεδίο στη γλώσσα της ενέργειας, <math xmlns="http://www.w3.org/1998/Math/MathML"> <mrow> <mmultiscripts> <mtext> V </mtext> <mtext> Α </mtext> <none/> </mmultiscripts> <mtext> - </mtext> <mmultiscripts> <mtext> V </mtext> <mtext> B </mtext> <none/> </mmultiscripts> <mtext> =E⋅ </mtext> <mmultiscripts> <mtext> L </mtext> <mtext> AB </mtext> <none/> </mmultiscripts> </mrow> </math> ΙΣΧΥΕΙ ΜΟΝΟΝ ΣΤΟ πεδίο Ομογενές, 1Volt=1J/C δηλαδή <math xmlns="http://www.w3.org/1998/Math/MathML"> <mtext> δυναμικό 12 Volt σημαίνει ότι
1C φορτίου στο θεωρούμενο σημείο 
έχει δυναμική ενέργεια 12Joule </mtext> </math>