WARNING:
JavaScript is turned OFF. None of the links on this concept map will
work until it is reactivated.
If you need help turning JavaScript On, click here.
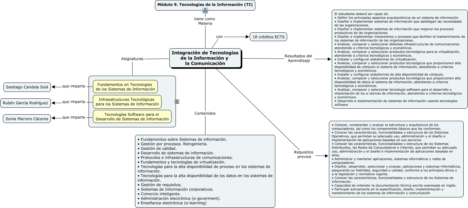
Este Cmap, tiene información relacionada con: Integracion TIC, Integración de Tecnologías de la Información y la Comunicación Requisitos previos • Conocer, comprender y evaluar la estructura y arquitectura de los computadores, así como los componentes básicos que los conforman. • Conocer las características, funcionalidades y estructura de los Sistemas Operativos, que permitan su adecuado uso, administración y el diseño e implementación de aplicaciones basadas en sus servicios. • Conocer las características, funcionalidades y estructura de los Sistemas Distribuidos, las Redes de Computadores e Internet, que permitan su adecuado uso, administración y el diseño e implementación de aplicaciones basadas en ellos. • Administrar y mantener aplicaciones, sistemas informáticos y redes de computadores. • Diseñar, desarrollar, seleccionar y evaluar, aplicaciones y sistemas informáticos, asegurando su fiabilidad, seguridad y calidad, conforme a los principios éticos y a la legislación y normativa vigente. • Conocer las características, funcionalidades y estructura de los Sistemas de Información. • Capacidad de entender la documentación técnica escrita expresada en inglés. • Participar activamente en la especificación, diseño, implementación y mantenimiento de los sistemas de información y comunicación, Integración de Tecnologías de la Información y la Comunicación Asignaturas ????, Integración de Tecnologías de la Información y la Comunicación Contenidos • Fundamentos sobre Sistemas de información. • Gestión por procesos. Reingeniería. • Gestión de calidad. • Desarrollo de sistemas de información. • Protocolos e infraestructuras de comunicaciones. • Fundamentos y tecnologías de virtualización. • Tecnologías para la alta disponibilidad de proceso en los sistemas de información. • Tecnologías para la alta disponibilidad de los datos en los sistemas de información. • Gestión de requisitos. • Sistemas de Información corporativos. • Comercio inteligente. • Administración electrónica (e-goverment). • Enseñanza electrónica (e-learning), Infraestructuras Tecnológicas para los Sistemas de Información que imparte Rubén García Rodríguez, Fundamentos en Tecnologías de los Sistemas de Información que imparte Santiago Candela Solá, Integración de Tecnologías de la Información y la Comunicación Resultados del Aprendizaje El estudiante deberá ser capaz de: • Definir los principales aspectos arquitectónicos de un sistema de información. • Diseñar e implementar sistemas de información que satisfagan las necesidades de las organizaciones. • Diseñar e implementar sistemas de información que mejoren los procesos productivos de las organizaciones. • Diseñar e implementar mecanismos y procesos que faciliten el mantenimiento de los sistemas de información de las organizaciones. • Analizar, comparar y seleccionar distintas infraestructuras de comunicaciones atendiendo a criterios tecnológicos y económicos. • Analizar, comparar y seleccionar productos tecnológicos para la virtualización, atendiendo a criterios tecnológicos y económicos. • Instalar y configurar plataformas de virtualización. • Analizar, comparar y seleccionar productos tecnológicos que proporcionen alta disponibilidad de cómputo al sistema de información, atendiendo a criterios tecnológicos y económicos. • Instalar y configurar plataformas de alta disponibilidad de cómputo. • Analizar, comparar y seleccionar productos tecnológicos que proporcionen alta disponibilidad de datos al sistema de información, atendiendo a criterios tecnológicos y económicos. • Analizar, comparar y seleccionar tecnología software para el desarrollo e implantación de los si stemas de información, atendiendo a criterios tecnológicos y económicos. • Desarrollo e implementación de sistemas de información usando tecnologías software, Integración de Tecnologías de la Información y la Comunicación con 18 créditos ECTS, Módulo 9. Tecnologías de la Información (TI) tiene como Materia Integración de Tecnologías de la Información y la Comunicación, Tecnologías Software para el Desarrollo de Sistemas de Información que imparte Sonia Marrero Cáceres