WARNING:
JavaScript is turned OFF. None of the links on this concept map will
work until it is reactivated.
If you need help turning JavaScript On, click here.
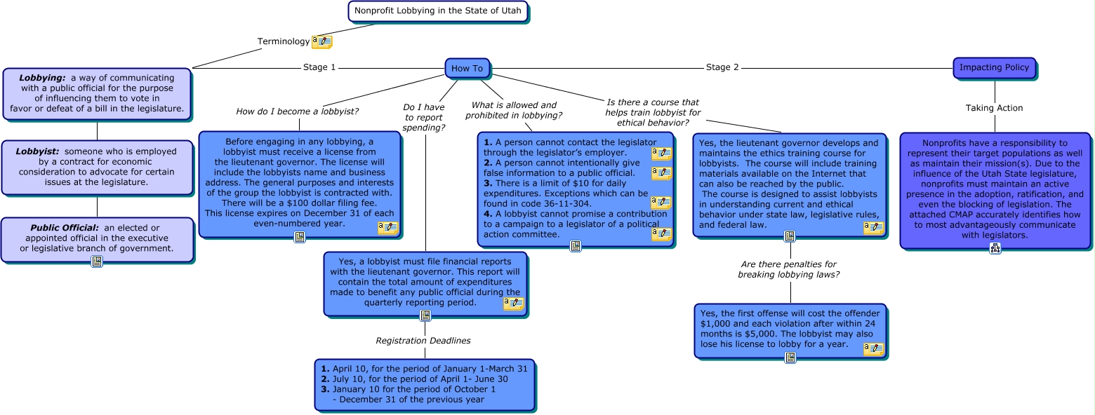
This Concept Map, created with IHMC CmapTools, has information related to: Major, Impacting Policy Taking Action Nonprofits have a responsibility to represent their target populations as well as maintain their mission(s). Due to the influence of the Utah State legislature, nonprofits must maintain an active presence in the adoption, ratification, and even the blocking of legislation. The attached CMAP accurately identifies how to most advantageously communicate with legislators., How To Stage 2 Impacting Policy, 1. April 10, for the period of January 1-March 31 2. July 10, for the period of April 1- June 30 3. January 10 for the period of October 1 - December 31 of the previous year Registration Deadlines Yes, a lobbyist must file financial reports with the lieutenant governor. This report will contain the total amount of expenditures made to benefit any public official during the quarterly reporting period., Lobbying: a way of communicating with a public official for the purpose of influencing them to vote in favor or defeat of a bill in the legislature. ???? Public Official: an elected or appointed official in the executive or legislative branch of government., Yes, a lobbyist must file financial reports with the lieutenant governor. This report will contain the total amount of expenditures made to benefit any public official during the quarterly reporting period. Do I have to report spending? How To, Yes, the lieutenant governor develops and maintains the ethics training course for lobbyists. The course will include training materials available on the Internet that can also be reached by the public. The course is designed to assist lobbyists in understanding current and ethical behavior under state law, legislative rules, and federal law. Are there penalties for breaking lobbying laws? Yes, the first offense will cost the offender $1,000 and each violation after within 24 months is $5,000. The lobbyist may also lose his license to lobby for a year., How To Is there a course that helps train lobbyist for ethical behavior? Yes, the lieutenant governor develops and maintains the ethics training course for lobbyists. The course will include training materials available on the Internet that can also be reached by the public. The course is designed to assist lobbyists in understanding current and ethical behavior under state law, legislative rules, and federal law., Lobbying: a way of communicating with a public official for the purpose of influencing them to vote in favor or defeat of a bill in the legislature. Stage 1 How To, How To How do I become a lobbyist? Before engaging in any lobbying, a lobbyist must receive a license from the lieutenant governor. The license will include the lobbyists name and business address. The general purposes and interests of the group the lobbyist is contracted with. There will be a $100 dollar filing fee. This license expires on December 31 of each even-numbered year., How To What is allowed and prohibited in lobbying? 1. A person cannot contact the legislator through the legislator’s employer. 2. A person cannot intentionally give false information to a public official. 3. There is a limit of $10 for daily expenditures. Exceptions which can be found in code 36-11-304. 4. A lobbyist cannot promise a contribution to a campaign to a legislator of a political action committee.