WARNING:
JavaScript is turned OFF. None of the links on this concept map will
work until it is reactivated.
If you need help turning JavaScript On, click here.
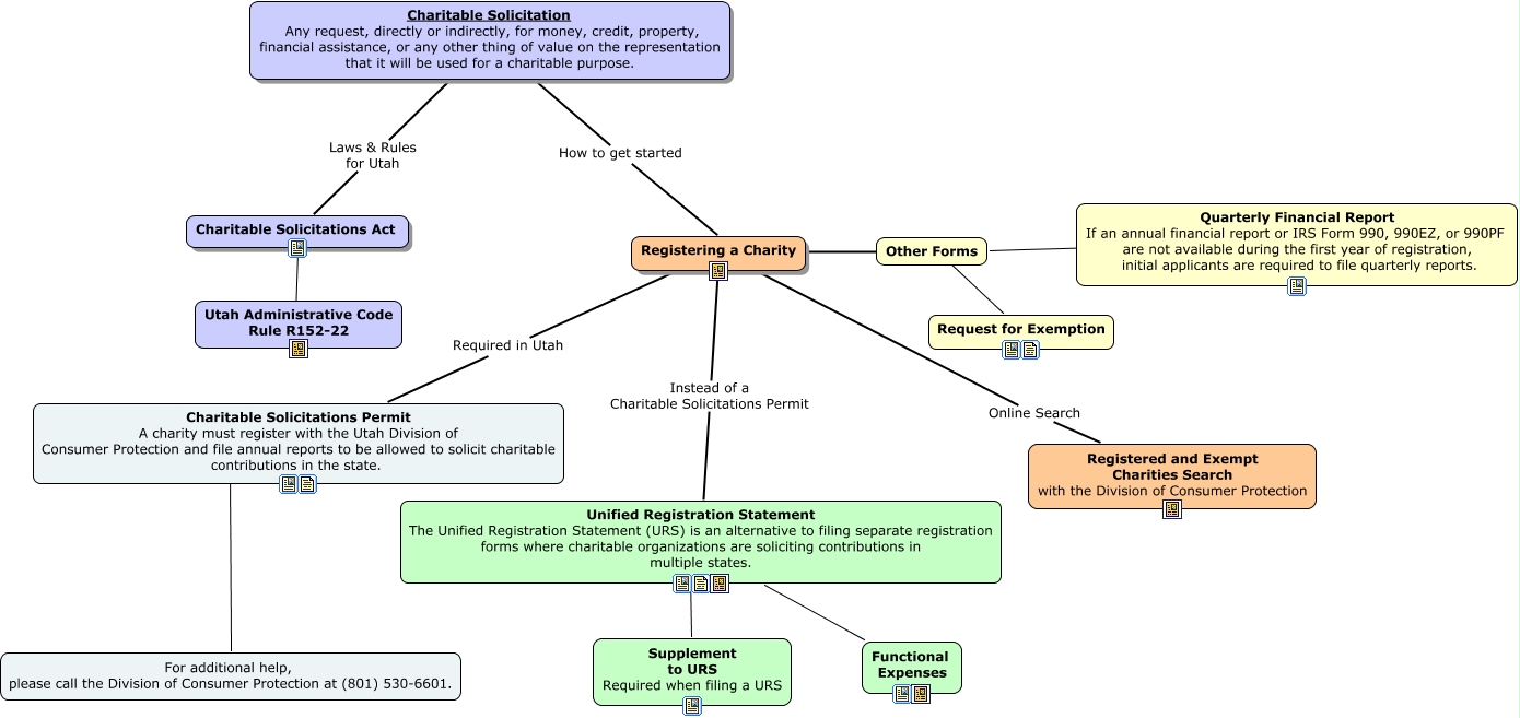
This Concept Map, created with IHMC CmapTools, has information related to: MINOR CMAP_Charitable Solicitation, Registering a Charity Online Search Registered and Exempt Charities Search with the Division of Consumer Protection, Registering a Charity Instead of a Charitable Solicitations Permit Unified Registration Statement The Unified Registration Statement (URS) is an alternative to filing separate registration forms where charitable organizations are soliciting contributions in multiple states., Unified Registration Statement The Unified Registration Statement (URS) is an alternative to filing separate registration forms where charitable organizations are soliciting contributions in multiple states. ???? Functional Expenses, Other Forms ???? Quarterly Financial Report If an annual financial report or IRS Form 990, 990EZ, or 990PF are not available during the first year of registration, initial applicants are required to file quarterly reports., Charitable Solicitations Permit A charity must register with the Utah Division of Consumer Protection and file annual reports to be allowed to solicit charitable contributions in the state. ???? For additional help, please call the Division of Consumer Protection at (801) 530-6601., Charitable Solicitation Any request, directly or indirectly, for money, credit, property, financial assistance, or any other thing of value on the representation that it will be used for a charitable purpose. Laws & Rules for Utah Charitable Solicitations Act, Unified Registration Statement The Unified Registration Statement (URS) is an alternative to filing separate registration forms where charitable organizations are soliciting contributions in multiple states. ???? Supplement to URS Required when filing a URS, Charitable Solicitations Act ???? Utah Administrative Code Rule R152-22, Charitable Solicitation Any request, directly or indirectly, for money, credit, property, financial assistance, or any other thing of value on the representation that it will be used for a charitable purpose. How to get started Registering a Charity, Registering a Charity ???? Other Forms, Registering a Charity Required in Utah Charitable Solicitations Permit A charity must register with the Utah Division of Consumer Protection and file annual reports to be allowed to solicit charitable contributions in the state., Other Forms ???? Request for Exemption