WARNING:
JavaScript is turned OFF. None of the links on this concept map will
work until it is reactivated.
If you need help turning JavaScript On, click here.
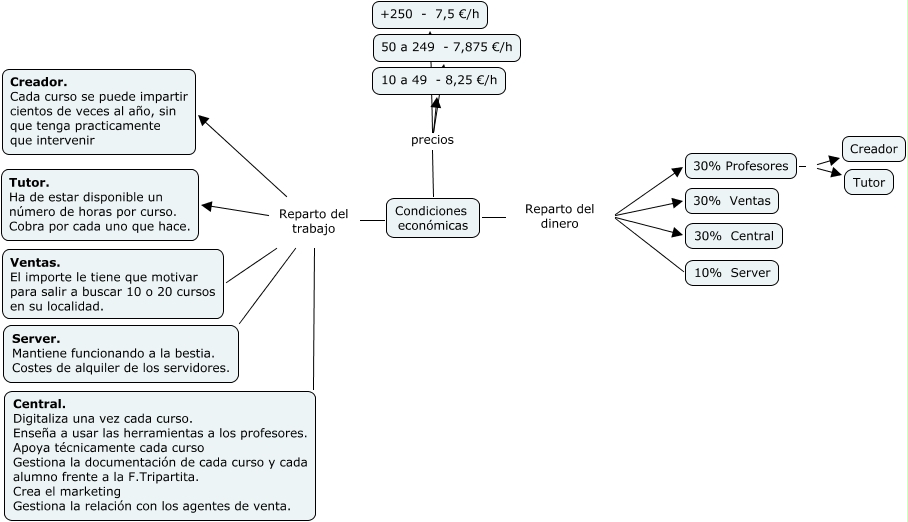
Este Cmap, tiene información relacionada con: Cursos-13-Estudio de mercado-Economia, Condiciones económicas Reparto del trabajo Central. Digitaliza una vez cada curso. Enseña a usar las herramientas a los profesores. Apoya técnicamente cada curso Gestiona la documentación de cada curso y cada alumno frente a la F.Tripartita. Crea el marketing Gestiona la relación con los agentes de venta., 30% Profesores Creador, Condiciones económicas Reparto del trabajo Server. Mantiene funcionando a la bestia. Costes de alquiler de los servidores., Condiciones económicas Reparto del trabajo Creador. Cada curso se puede impartir cientos de veces al año, sin que tenga practicamente que intervenir, 30% Profesores Tutor, Condiciones económicas Reparto del dinero 30% Central, Condiciones económicas Reparto del trabajo Ventas. El importe le tiene que motivar para salir a buscar 10 o 20 cursos en su localidad., Condiciones económicas precios 50 a 249 - 7,875 €/h, Condiciones económicas precios +250 - 7,5 €/h, Condiciones económicas Reparto del dinero 30% Profesores, Condiciones económicas Reparto del dinero 10% Server, Condiciones económicas Reparto del dinero 30% Ventas, Condiciones económicas precios 10 a 49 - 8,25 €/h, Condiciones económicas Reparto del trabajo Tutor. Ha de estar disponible un número de horas por curso. Cobra por cada uno que hace.