WARNING:
JavaScript is turned OFF. None of the links on this concept map will
work until it is reactivated.
If you need help turning JavaScript On, click here.
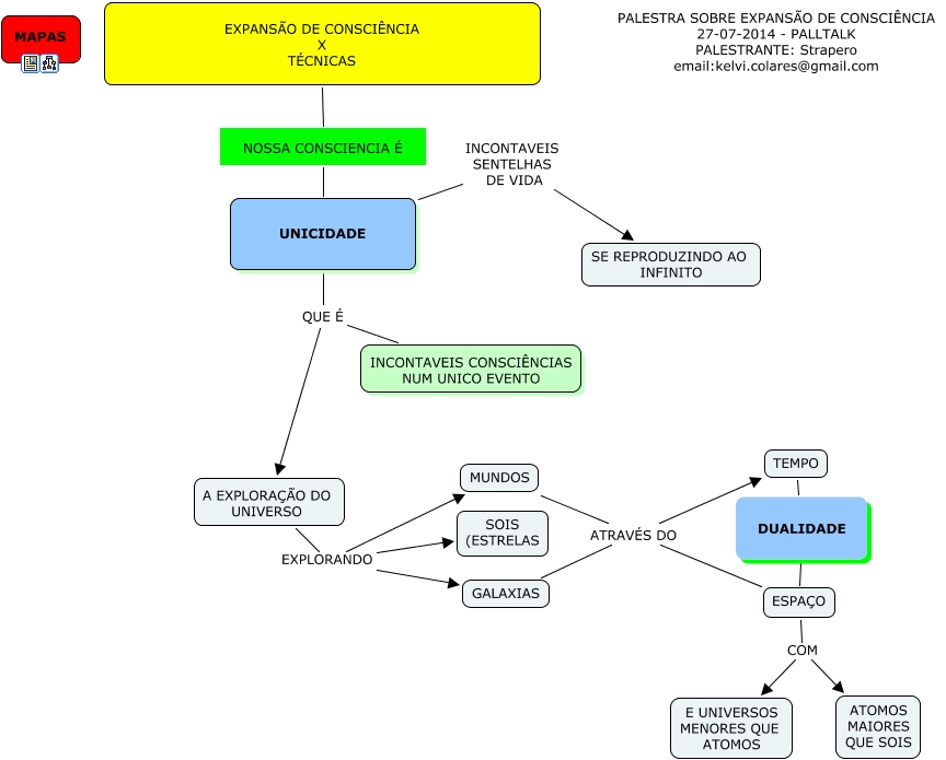
Esse mapa conceitual, produzido no IHMC CmapTools, tem a informação relacionada a: 05 - DESTINAÇÃO, ESPAÇO COM E UNIVERSOS MENORES QUE ATOMOS, EXPANSÃO DE CONSCIÊNCIA X TÉCNICAS NOSSA CONSCIENCIA É UNICIDADE, A EXPLORAÇÃO DO UNIVERSO EXPLORANDO SOIS (ESTRELAS, ESPAÇO COM ATOMOS MAIORES QUE SOIS, UNICIDADE QUE É A EXPLORAÇÃO DO UNIVERSO, INCONTAVEIS CONSCIÊNCIAS NUM UNICO EVENTO QUE É A EXPLORAÇÃO DO UNIVERSO, MUNDOS ATRAVÉS DO ESPAÇO, A EXPLORAÇÃO DO UNIVERSO EXPLORANDO GALAXIAS, A EXPLORAÇÃO DO UNIVERSO EXPLORANDO MUNDOS, TEMPO DUALIDADE ESPAÇO, UNICIDADE INCONTAVEIS SENTELHAS DE VIDA SE REPRODUZINDO AO INFINITO, GALAXIAS ATRAVÉS DO ESPAÇO, MUNDOS ATRAVÉS DO TEMPO, GALAXIAS ATRAVÉS DO TEMPO