WARNING:
JavaScript is turned OFF. None of the links on this concept map will
work until it is reactivated.
If you need help turning JavaScript On, click here.
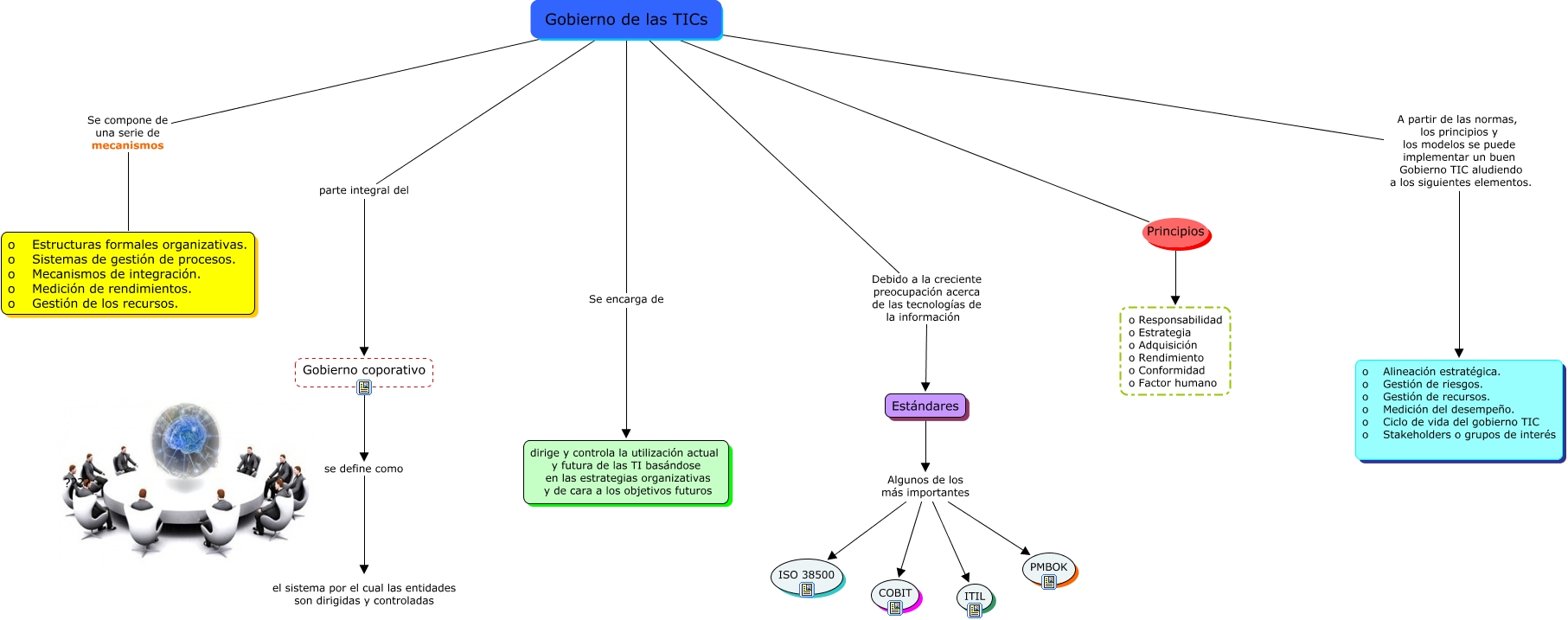
Este Cmap, tiene información relacionada con: Gobierno de las TICs, Estándares Algunos de los más importantes ISO 38500, Gobierno de las TICs parte integral del Gobierno coporativo, Gobierno de las TICs A partir de las normas, los principios y los modelos se puede implementar un buen Gobierno TIC aludiendo a los siguientes elementos. o Alineación estratégica. o Gestión de riesgos. o Gestión de recursos. o Medición del desempeño. o Ciclo de vida del gobierno TIC o Stakeholders o grupos de interés, Gobierno de las TICs Debido a la creciente preocupación acerca de las tecnologías de la información Estándares, Estándares Algunos de los más importantes PMBOK, Gobierno de las TICs Se encarga de dirige y controla la utilización actual y futura de las TI basándose en las estrategias organizativas y de cara a los objetivos futuros, Gobierno de las TICs Principios o Responsabilidad o Estrategia o Adquisición o Rendimiento o Conformidad o Factor humano, Estándares Algunos de los más importantes COBIT, Estándares Algunos de los más importantes ITIL, Gobierno coporativo se define como el sistema por el cual las entidades son dirigidas y controladas, Gobierno de las TICs Se compone de una serie de mecanismos o Estructuras formales organizativas. o Sistemas de gestión de procesos. o Mecanismos de integración. o Medición de rendimientos. o Gestión de los recursos.