WARNING:
JavaScript is turned OFF. None of the links on this concept map will
work until it is reactivated.
If you need help turning JavaScript On, click here.
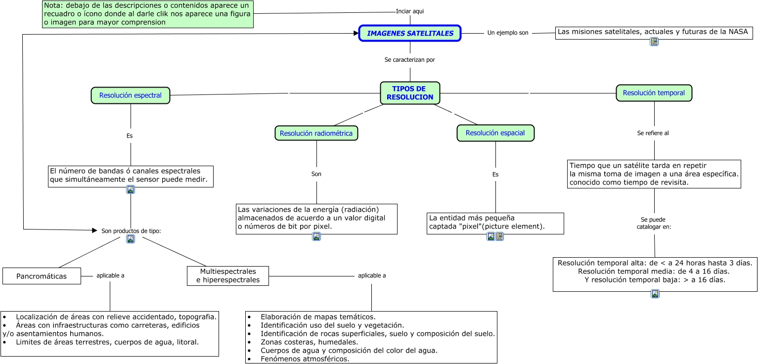
Este Cmap, tiene información relacionada con: Tipos de Resolucion Imagenes Satelitales, Resolución espectral Es El número de bandas ó canales espectrales que simultáneamente el sensor puede medir., IMAGENES SATELITALES Se caracterizan por TIPOS DE RESOLUCION, El número de bandas ó canales espectrales que simultáneamente el sensor puede medir. Son productos de tipo: Pancromáticas, TIPOS DE RESOLUCION Resolución temporal, Pancromáticas aplicable a • Localización de áreas con relieve accidentado, topografia. • Áreas con infraestructuras como carreteras, edificios y/o asentamientos humanos. • Limites de áreas terrestres, cuerpos de agua, litoral., El número de bandas ó canales espectrales que simultáneamente el sensor puede medir. Son productos de tipo: IMAGENES SATELITALES, Resolución temporal Se refiere al Tiempo que un satélite tarda en repetir la misma toma de imagen a una área específica. conocido como tiempo de revisita., El número de bandas ó canales espectrales que simultáneamente el sensor puede medir. Son productos de tipo: Multiespectrales e hiperespectrales, IMAGENES SATELITALES Un ejemplo son Las misiones satelitales, actuales y futuras de la NASA, Las variaciones de la energía (radiación) almacenados de acuerdo a un valor digital o números de bit por pixel. Son Resolución radiométrica, Resolución espacial TIPOS DE RESOLUCION, Resolución radiométrica TIPOS DE RESOLUCION, Multiespectrales e hiperespectrales aplicable a • Elaboración de mapas temáticos. • Identificación uso del suelo y vegetación. • Identificación de rocas superficiales, suelo y composición del suelo. • Zonas costeras, humedales. • Cuerpos de agua y composición del color del agua. • Fenómenos atmosféricos., TIPOS DE RESOLUCION Resolución espectral, IMAGENES SATELITALES Inciar aqui Nota: debajo de las descripciones o contenidos aparece un recuadro o ícono donde al darle clik nos aparece una figura o imagen para mayor comprension, Resolución espacial Es La entidad más pequeña captada "pixel"(picture element)., Tiempo que un satélite tarda en repetir la misma toma de imagen a una área específica. conocido como tiempo de revisita. Se puede catalogar en: Resolución temporal alta: de < a 24 horas hasta 3 días. Resolución temporal media: de 4 a 16 días. Y resolución temporal baja: > a 16 días.