WARNING:
JavaScript is turned OFF. None of the links on this concept map will
work until it is reactivated.
If you need help turning JavaScript On, click here.
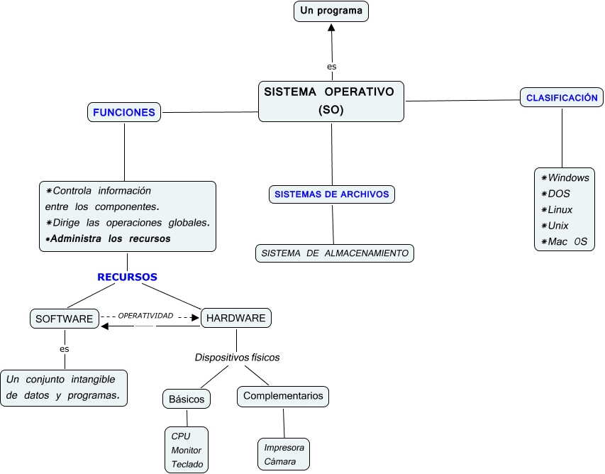
This Concept Map, created with IHMC CmapTools, has information related to: Untitled 3, SISTEMA OPERATIVO (SO) es Un programa, *Controla información entre los componentes. *Dirige las operaciones globales. *Administra los recursos RECURSOS SOFTWARE, HARDWARE Dispositivos físicos Complementarios, *Controla información entre los componentes. *Dirige las operaciones globales. *Administra los recursos RECURSOS HARDWARE, SISTEMA OPERATIVO (SO) ???? SISTEMAS DE ARCHIVOS, SOFTWARE OPERATIVIDAD HARDWARE, Básicos ???? CPU Monitor Teclado, SOFTWARE es Un conjunto intangible de datos y programas., CLASIFICACIÓN ???? *Windows *DOS *Linux *Unix *Mac 0S, SISTEMA OPERATIVO (SO) ???? CLASIFICACIÓN, HARDWARE ----- SOFTWARE, FUNCIONES ???? *Controla información entre los componentes. *Dirige las operaciones globales. *Administra los recursos, SISTEMAS DE ARCHIVOS ???? SISTEMA DE ALMACENAMIENTO, FUNCIONES ???? ????, HARDWARE Dispositivos físicos Básicos, Complementarios ???? Impresora Cámara