WARNING:
JavaScript is turned OFF. None of the links on this concept map will
work until it is reactivated.
If you need help turning JavaScript On, click here.
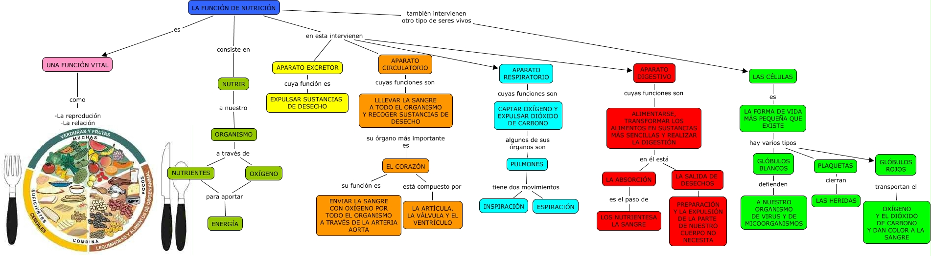
Este Cmap, tiene información relacionada con: LA FUNCIÓN DE NUTRICIÓN-Alfonso, GLÓBULOS ROJOS transportan el OXÍGENO Y EL DIÓXIDO DE CARBONO Y DAN COLOR A LA SANGRE, EL CORAZÓN su función es ENVIAR LA SANGRE CON OXÍGENO POR TODO EL ORGANISMO A TRAVÉS DE LA ARTERIA AORTA, ALIMENTARSE, TRANSFORMAR LOS ALIMENTOS EN SUSTANCIAS MÁS SENCILLAS Y REALIZAR LA DIGESTIÓN en él está LA ABSORCIÓN, NUTRIR a nuestro ORGANISMO, ALIMENTARSE, TRANSFORMAR LOS ALIMENTOS EN SUSTANCIAS MÁS SENCILLAS Y REALIZAR LA DIGESTIÓN en él está LA SALIDA DE DESECHOS, LA FUNCIÓN DE NUTRICIÓN es UNA FUNCIÓN VITAL, GLÓBULOS BLANCOS defienden A NUESTRO ORGANISMO DE VIRUS Y DE MICOORGANISMOS, ORGANISMO a través de OXÍGENO, LA ABSORCIÓN es el paso de LOS NUTRIENTESA LA SANGRE, GLÓBULOS BLANCOS hay varios tipos PLAQUETAS, LA FUNCIÓN DE NUTRICIÓN en esta intervienen APARATO RESPIRATORIO, LLLEVAR LA SANGRE A TODO EL ORGANISMO Y RECOGER SUSTANCIAS DE DESECHO su órgano más importante es EL CORAZÓN, LA SALIDA DE DESECHOS es la PREPARACIÓN Y LA EXPULSIÓN DE LA PARTE DE NUESTRO CUERPO NO NECESITA, UNA FUNCIÓN VITAL como -La reprodución -La relación, ORGANISMO a través de NUTRIENTES, OXÍGENO para aportar ENERGÍA, APARATO DIGESTIVO cuyas funciones son ALIMENTARSE, TRANSFORMAR LOS ALIMENTOS EN SUSTANCIAS MÁS SENCILLAS Y REALIZAR LA DIGESTIÓN, LA FORMA DE VIDA MÁS PEQUEÑA QUE EXISTE hay varios tipos GLÓBULOS BLANCOS, LA FORMA DE VIDA MÁS PEQUEÑA QUE EXISTE hay varios tipos PLAQUETAS, APARATO EXCRETOR cuya función es EXPULSAR SUSTANCIAS DE DESECHO