WARNING:
JavaScript is turned OFF. None of the links on this concept map will
work until it is reactivated.
If you need help turning JavaScript On, click here.
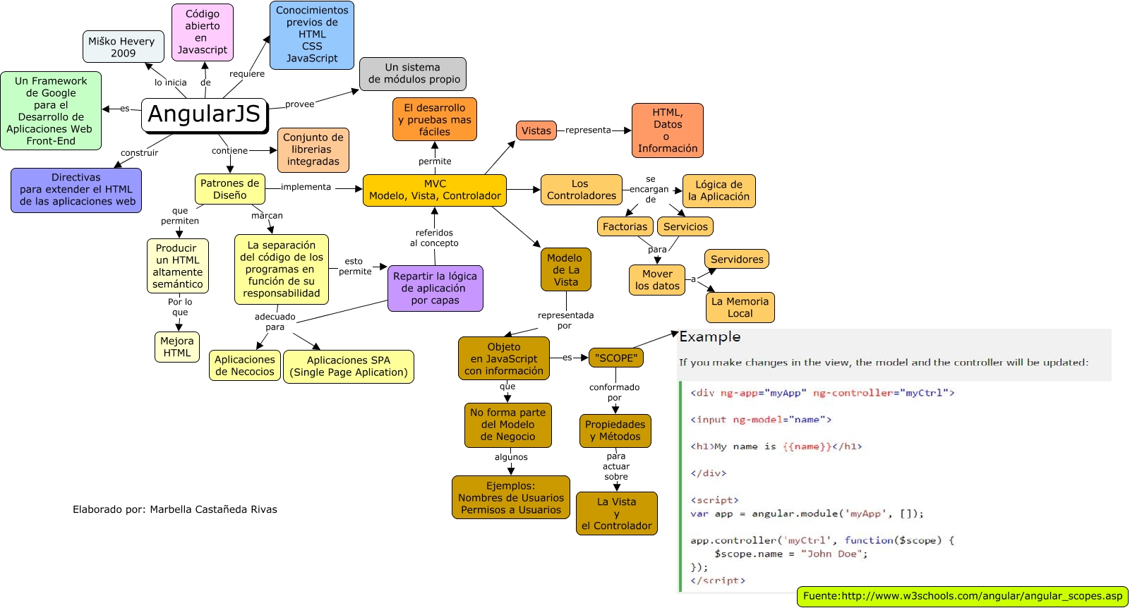
Este Cmap, tiene información relacionada con: AngularJS, Los Controladores se encargan de Servicios, Producir un HTML altamente semántico Por lo que Mejora HTML, Repartir la lógica de aplicación por capas referidos al concepto MVC Modelo, Vista, Controlador, La separación del código de los programas en función de su responsabilidad adecuado para Aplicaciones SPA (Single Page Aplication), Patrones de Diseño marcan La separación del código de los programas en función de su responsabilidad, Modelo de La Vista representada por Objeto en JavaScript con información, La separación del código de los programas en función de su responsabilidad adecuado para Aplicaciones de Necocios, Servicios para Mover los datos, Propiedades y Métodos para actuar sobre La Vista y el Controlador, AngularJS construir Directivas para extender el HTML de las aplicaciones web, Repartir la lógica de aplicación por capas adecuado para Aplicaciones de Necocios, MVC Modelo, Vista, Controlador ???? Vistas, Repartir la lógica de aplicación por capas adecuado para Aplicaciones SPA (Single Page Aplication), "SCOPE" conformado por Propiedades y Métodos, Patrones de Diseño implementa MVC Modelo, Vista, Controlador, Vistas representa HTML, Datos o Información, AngularJS de Código abierto en Javascript, MVC Modelo, Vista, Controlador ???? Los Controladores, Mover los datos a La Memoria Local, No forma parte del Modelo de Negocio algunos Ejemplos: Nombres de Usuarios Permisos a Usuarios