WARNING:
JavaScript is turned OFF. None of the links on this concept map will
work until it is reactivated.
If you need help turning JavaScript On, click here.
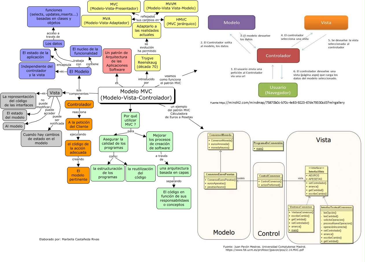
Este Cmap, tiene información relacionada con: Modelo-Vista-Controlador, Adaptarlo a las realidades actuales reflejados sus cambios en MVA (Modelo-Vista-Adaptador), A la petición del Cliente ejecutando el código de la acción adecuada, Por qué utilizar MVC ? para Mejorar los procesos de creación de software, El Modelo contiene El nucleo de la funcionalidad, Adaptarlo a las realidades actuales reflejados sus cambios en MVVM (Modelo-Vista Vista-Modelo), Los datos acceso a través de funciones (selects, updates,inserts...) basadas en clases y objetos, El Modelo encapsula El estado de la aplicación, Modelo MVC (Modelo-Vista-Controlador) un ejemplo del patrón MVC Cálculadora de Euros a Pesetas, Adaptarlo a las realidades actuales reflejados sus cambios en HMVC (MVC jerárquico), Modelo MVC (Modelo-Vista-Controlador) Por qué utilizar MVC ?, Asegurar la calidad de los programas como: la estructuración de los programas, Modelo MVC (Modelo-Vista-Controlador) veamos como funciona el patrón MVC, El Modelo es Independiente del controlador y la vista, El Modelo trabaja con Los datos, Vista es La representación del código de las interfaces, Modelo MVC (Modelo-Vista-Controlador) sus componentes Controlador, Modelo MVC (Modelo-Vista-Controlador) sus componentes El Modelo, una arquitectura basada en capas separando El código en función de sus responsabilidaes o conceptos, Adaptarlo a las realidades actuales reflejados sus cambios en MVC (Modelo-Vista-Presentador), el código de la acción adecuada creando El modelo pertinente