WARNING:
JavaScript is turned OFF. None of the links on this concept map will
work until it is reactivated.
If you need help turning JavaScript On, click here.
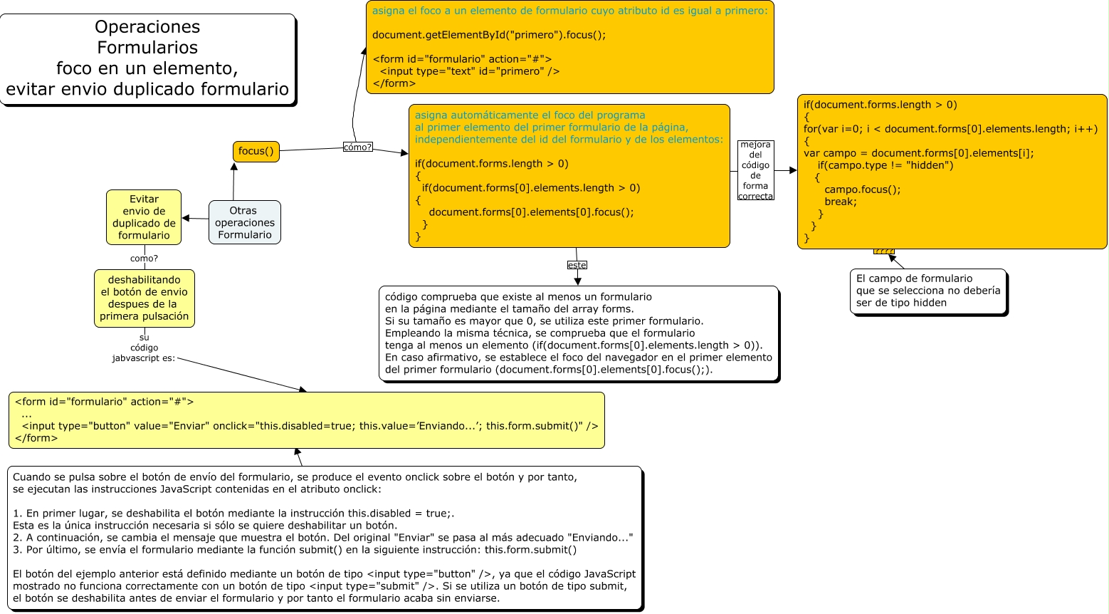
Este Cmap, tiene información relacionada con: operaciones formularios select, focos en un elemento, evitar envio de duplicado en un formulario, asigna automáticamente el foco del programa al primer elemento del primer formulario de la página, independientemente del id del formulario y de los elementos: if(document.forms.length > 0) { if(document.forms[0].elements.length > 0) { document.forms[0].elements[0].focus(); } } mejora del código de forma correcta if(document.forms.length > 0) { for(var i=0; i < document.forms[0].elements.length; i++) { var campo = document.forms[0].elements[i]; if(campo.type != "hidden") { campo.focus(); break; } } }, Evitar envio de duplicado de formulario como? deshabilitando el botón de envio despues de la primera pulsación, Otras operaciones Formulario ???? Evitar envio de duplicado de formulario, Cuando se pulsa sobre el botón de envío del formulario, se produce el evento onclick sobre el botón y por tanto, se ejecutan las instrucciones JavaScript contenidas en el atributo onclick: 1. En primer lugar, se deshabilita el botón mediante la instrucción this.disabled = true;. Esta es la única instrucción necesaria si sólo se quiere deshabilitar un botón. 2. A continuación, se cambia el mensaje que muestra el botón. Del original "Enviar" se pasa al más adecuado "Enviando..." 3. Por último, se envía el formulario mediante la función submit() en la siguiente instrucción: this.form.submit() El botón del ejemplo anterior está definido mediante un botón de tipo <input type="button" />, ya que el código JavaScript mostrado no funciona correctamente con un botón de tipo <input type="submit" />. Si se utiliza un botón de tipo submit, el botón se deshabilita antes de enviar el formulario y por tanto el formulario acaba sin enviarse. ???? <form id="formulario" action="#"> ... <input type="button" value="Enviar" onclick="this.disabled=true; this.value=’Enviando...’; this.form.submit()" /> </form>, focus() cómo? asigna automáticamente el foco del programa al primer elemento del primer formulario de la página, independientemente del id del formulario y de los elementos: if(document.forms.length > 0) { if(document.forms[0].elements.length > 0) { document.forms[0].elements[0].focus(); } }, focus() cómo? asigna el foco a un elemento de formulario cuyo atributo id es igual a primero: document.getElementById("primero").focus(); <form id="formulario" action="#"> <input type="text" id="primero" /> </form>, El campo de formulario que se selecciona no debería ser de tipo hidden ???? if(document.forms.length > 0) { for(var i=0; i < document.forms[0].elements.length; i++) { var campo = document.forms[0].elements[i]; if(campo.type != "hidden") { campo.focus(); break; } } }, deshabilitando el botón de envio despues de la primera pulsación su código jabvascript es: <form id="formulario" action="#"> ... <input type="button" value="Enviar" onclick="this.disabled=true; this.value=’Enviando...’; this.form.submit()" /> </form>, Otras operaciones Formulario ???? focus(), asigna automáticamente el foco del programa al primer elemento del primer formulario de la página, independientemente del id del formulario y de los elementos: if(document.forms.length > 0) { if(document.forms[0].elements.length > 0) { document.forms[0].elements[0].focus(); } } este código comprueba que existe al menos un formulario en la página mediante el tamaño del array forms. Si su tamaño es mayor que 0, se utiliza este primer formulario. Empleando la misma técnica, se comprueba que el formulario tenga al menos un elemento (if(document.forms[0].elements.length > 0)). En caso afirmativo, se establece el foco del navegador en el primer elemento del primer formulario (document.forms[0].elements[0].focus();).