WARNING:
JavaScript is turned OFF. None of the links on this concept map will
work until it is reactivated.
If you need help turning JavaScript On, click here.
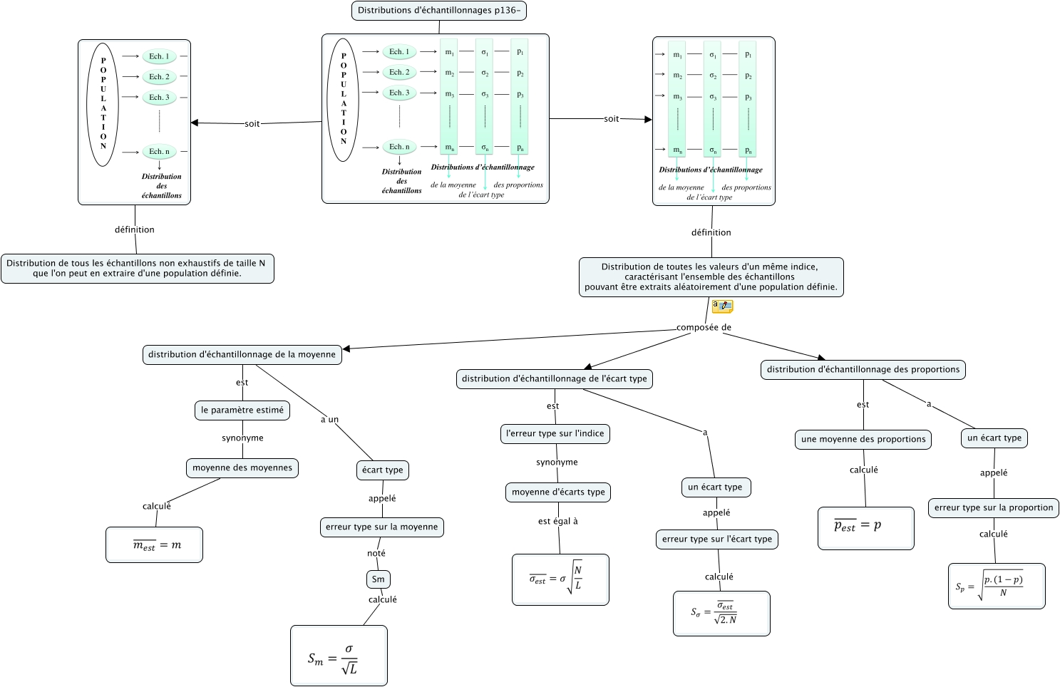
Cette carte de concepts créée avec IHMC CmapTools traite de: 3.2.5 Distributions d'échantillonnage, définition Distribution de tous les échantillons non exhaustifs de taille N que l'on peut en extraire d'une population définie., écart type appelé erreur type sur la moyenne, une moyenne des proportions calculé, soit, erreur type sur la proportion calculé, distribution d'échantillonnage de l'écart type est l'erreur type sur l'indice, distribution d'échantillonnage des proportions est une moyenne des proportions, Sm calculé, définition Distribution de toutes les valeurs d'un même indice, caractérisant l'ensemble des échantillons pouvant être extraits aléatoirement d'une population définie., moyenne des moyennes calculé, Distribution de toutes les valeurs d'un même indice, caractérisant l'ensemble des échantillons pouvant être extraits aléatoirement d'une population définie. composée de distribution d'échantillonnage de la moyenne, le paramètre estimé synonyme moyenne des moyennes, distribution d'échantillonnage de la moyenne est le paramètre estimé, moyenne d'écarts type est égal à, soit, distribution d'échantillonnage de la moyenne a un écart type, Distribution de toutes les valeurs d'un même indice, caractérisant l'ensemble des échantillons pouvant être extraits aléatoirement d'une population définie. composée de distribution d'échantillonnage de l'écart type, l'erreur type sur l'indice synonyme moyenne d'écarts type, un écart type appelé erreur type sur l'écart type, distribution d'échantillonnage de l'écart type a un écart type