WARNING:
JavaScript is turned OFF. None of the links on this concept map will
work until it is reactivated.
If you need help turning JavaScript On, click here.
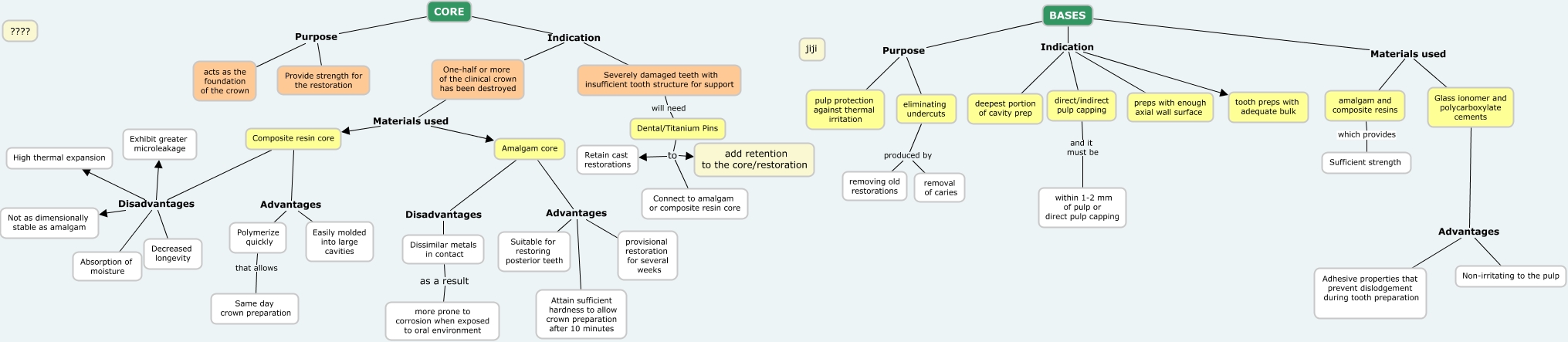
This Concept Map, created with IHMC CmapTools, has information related to: CORE VS BASE, Dental/Titanium Pins to Connect to amalgam or composite resin core, Dissimilar metals in contact as a result more prone to corrosion when exposed to oral environment, Polymerize quickly that allows Same day crown preparation, Composite resin core Disadvantages Decreased longevity, Severely damaged teeth with insufficient tooth structure for support will need Dental/Titanium Pins, BASES Materials used Glass ionomer and polycarboxylate cements, Amalgam core Disadvantages Dissimilar metals in contact, CORE Indication One-half or more of the clinical crown has been destroyed, Composite resin core Disadvantages Absorption of moisture, Dental/Titanium Pins to add retention to the core/restoration, CORE Purpose Provide strength for the restoration, eliminating undercuts produced by removing old restorations, CORE Purpose acts as the foundation of the crown, Composite resin core Advantages Polymerize quickly, Composite resin core Advantages Easily molded into large cavities, Composite resin core Disadvantages Exhibit greater microleakage, Composite resin core Disadvantages Not as dimensionally stable as amalgam, Glass ionomer and polycarboxylate cements Advantages Adhesive properties that prevent dislodgement during tooth preparation, BASES Materials used amalgam and composite resins, BASES Purpose pulp protection against thermal irritation