WARNING:
JavaScript is turned OFF. None of the links on this concept map will
work until it is reactivated.
If you need help turning JavaScript On, click here.
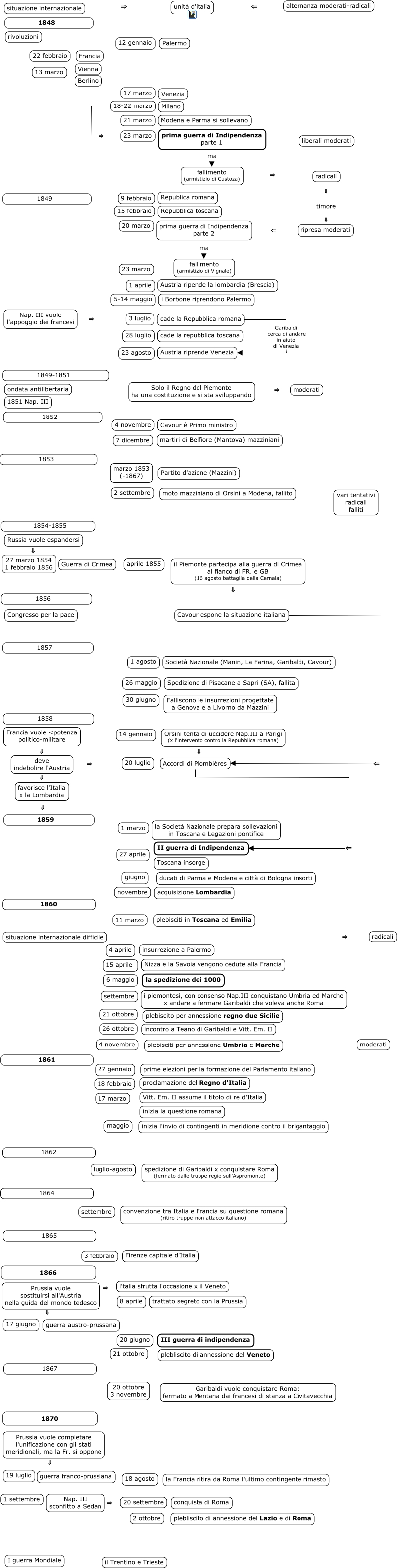
This Concept Map, created with IHMC CmapTools, has information related to: unita_italia, ripresa moderati ⇐ prima guerra di Indipendenza parte 2, 18-22 marzo ⇒ 23 marzo, Nap. III sconfitto a Sedan ⇒ 20 settembre, prima guerra di Indipendenza parte 2 ma fallimento (armistizio di Vignale), prima guerra di Indipendenza parte 1 ma fallimento (armistizio di Custoza), Russia vuole espandersi ⇓ 27 marzo 1854 1 febbraio 1856, situazione internazionale ⇒ unità d'italia, cade la Repubblica romana Garibaldi cerca di andare in aiuto di Venezia Austria riprende Venezia, Prussia vuole sostituirsi all'Austria nella guida del mondo tedesco ⇒ l'talia sfrutta l'occasione x il Veneto, Solo il Regno del Piemonte ha una costituzione e si sta sviluppando ⇒ moderati, deve indebolire l'Austria ⇒ 20 luglio, radicali ⇓ timore ⇓ ripresa moderati, Cavour espone la situazione italiana ⇐ Accordi di Plombières, Accordi di Plombières ⇐ II guerra di Indipendenza, situazione internazionale difficile ⇒ radicali, alternanza moderati-radicali ⇐ unità d'italia, deve indebolire l'Austria ⇓ favorisce l'Italia x la Lombardia, Prussia vuole completare l'unificazione con gli stati meridionali, ma la Fr. si oppone ⇓ guerra franco-prussiana, Francia vuole <potenza politico-militare ⇓ deve indebolire l'Austria, il Piemonte partecipa alla guerra di Crimea al fianco di FR. e GB (16 agosto battaglia della Cernaia) ⇓ Cavour espone la situazione italiana