WARNING:
JavaScript is turned OFF. None of the links on this concept map will
work until it is reactivated.
If you need help turning JavaScript On, click here.
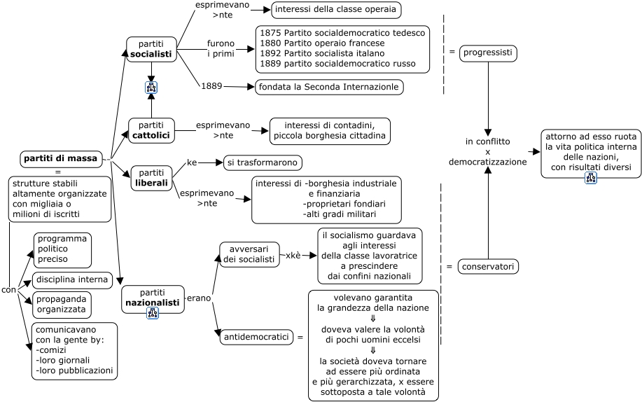
This Concept Map, created with IHMC CmapTools, has information related to: 04b_partiti_massa, partiti di massa . partiti cattolici, partiti di massa = strutture stabili altamente organizzate con migliaia o milioni di iscritti, conservatori in conflitto x democratizzazione attorno ad esso ruota la vita politica interna delle nazioni, con risultati diversi, partiti nazionalisti erano avversari dei socialisti, partiti liberali esprimevano >nte interessi di -borghesia industriale e finanziaria -proprietari fondiari -alti gradi militari, partiti liberali ke si trasformarono, partiti socialisti esprimevano >nte interessi della classe operaia, | | | | | | | | | | | | | | | | = conservatori, antidemocratici = volevano garantita la grandezza della nazione ⇓ doveva valere la volontà di pochi uomini eccelsi ⇓ la società doveva tornare ad essere più ordinata e più gerarchizzata, x essere sottoposta a tale volontà, partiti di massa . partiti liberali, partiti di massa . partiti socialisti, partiti socialisti furono i primi 1875 Partito socialdemocratico tedesco 1880 Partito operaio francese 1892 Partito socialista italano 1889 partito socialdemocratico russo, | | | | | | | | = progressisti, partiti nazionalisti erano antidemocratici, strutture stabili altamente organizzate con migliaia o milioni di iscritti con disciplina interna, partiti cattolici esprimevano >nte interessi di contadini, piccola borghesia cittadina, strutture stabili altamente organizzate con migliaia o milioni di iscritti con comunicavano con la gente by: -comizi -loro giornali -loro pubblicazioni, progressisti in conflitto x democratizzazione attorno ad esso ruota la vita politica interna delle nazioni, con risultati diversi, partiti di massa . partiti nazionalisti, partiti socialisti 1889 fondata la Seconda Internazionle