WARNING:
JavaScript is turned OFF. None of the links on this concept map will
work until it is reactivated.
If you need help turning JavaScript On, click here.
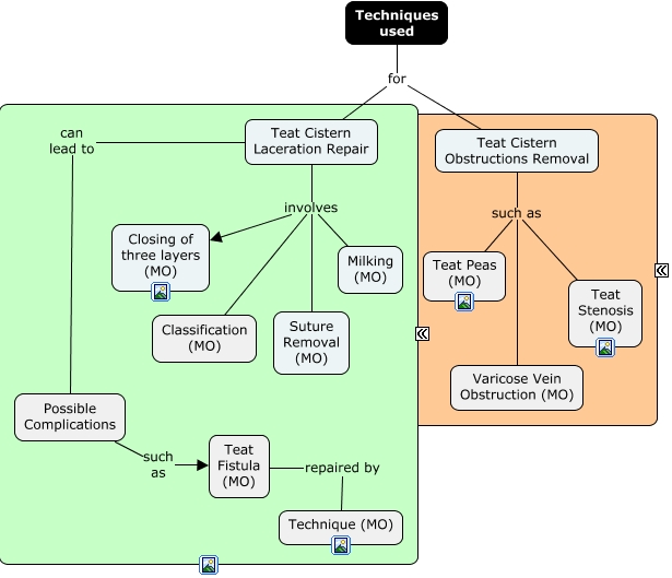
This Concept Map, created with IHMC CmapTools, has information related to: Techniques, Teat Fistula (MO) repaired by Technique (MO), Teat Cistern Obstructions Removal such as Teat Stenosis (MO), Teat Cistern Laceration Repair involves Suture Removal (MO), Teat Cistern Laceration Repair involves Classification (MO), Teat Cistern Laceration Repair can lead to Possible Complications, Techniques used for Teat Cistern Obstructions Removal, Teat Cistern Laceration Repair involves Closing of three layers (MO), Possible Complications such as Teat Fistula (MO), Teat Cistern Obstructions Removal such as Varicose Vein Obstruction (MO), Teat Cistern Obstructions Removal such as Teat Peas (MO), Teat Cistern Laceration Repair involves Milking (MO), Techniques used for Teat Cistern Laceration Repair