WARNING:
JavaScript is turned OFF. None of the links on this concept map will
work until it is reactivated.
If you need help turning JavaScript On, click here.
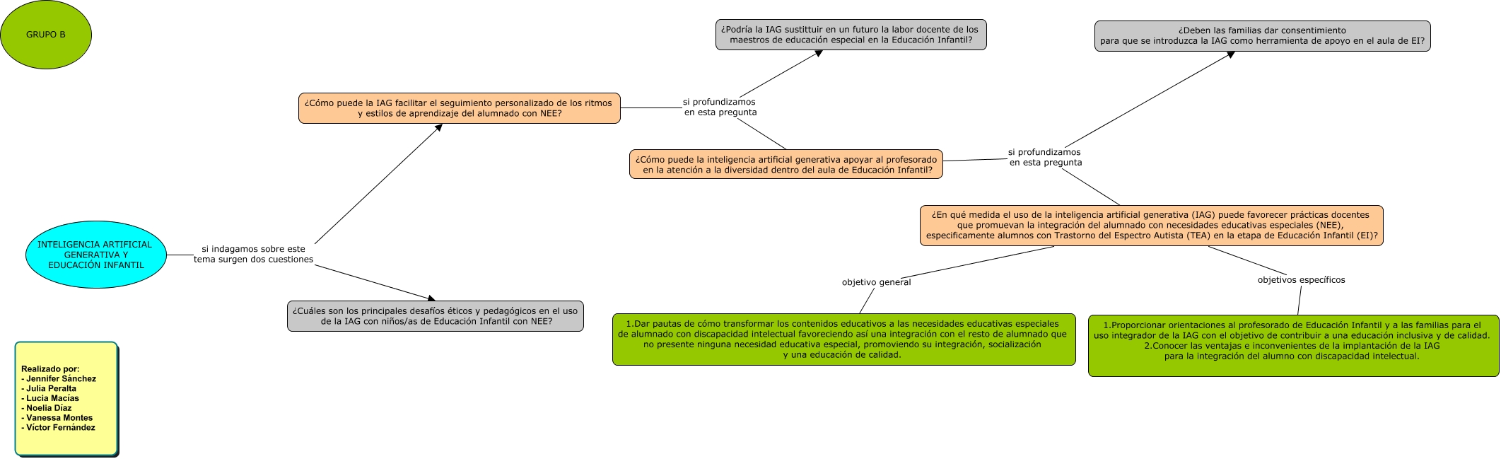
Este Cmap, tiene información relacionada con: MAPA DE DELIMITACION NUEVO, ¿Cómo puede la IAG facilitar el seguimiento personalizado de los ritmos y estilos de aprendizaje del alumnado con NEE? si profundizamos en esta pregunta ¿Cómo puede la inteligencia artificial generativa apoyar al profesorado en la atención a la diversidad dentro del aula de Educación Infantil?, ¿En qué medida el uso de la inteligencia artificial generativa (IAG) puede favorecer prácticas docentes que promuevan la integración del alumnado con necesidades educativas especiales (NEE), especificamente alumnos con Trastorno del Espectro Autista (TEA) en la etapa de Educación Infantil (EI)? objetivo general 1.Dar pautas de cómo transformar los contenidos educativos a las necesidades educativas especiales de alumnado con discapacidad intelectual favoreciendo así una integración con el resto de alumnado que no presente ninguna necesidad educativa especial, promoviendo su integración, socialización y una educación de calidad., ¿En qué medida el uso de la inteligencia artificial generativa (IAG) puede favorecer prácticas docentes que promuevan la integración del alumnado con necesidades educativas especiales (NEE), especificamente alumnos con Trastorno del Espectro Autista (TEA) en la etapa de Educación Infantil (EI)? objetivos específicos 1.Proporcionar orientaciones al profesorado de Educación Infantil y a las familias para el uso integrador de la IAG con el objetivo de contribuir a una educación inclusiva y de calidad. 2.Conocer las ventajas e inconvenientes de la implantación de la IAG para la integración del alumno con discapacidad intelectual., ¿Cómo puede la IAG facilitar el seguimiento personalizado de los ritmos y estilos de aprendizaje del alumnado con NEE? si profundizamos en esta pregunta ¿Podría la IAG sustittuir en un futuro la labor docente de los maestros de educación especial en la Educación Infantil?, ¿Cómo puede la inteligencia artificial generativa apoyar al profesorado en la atención a la diversidad dentro del aula de Educación Infantil? si profundizamos en esta pregunta ¿En qué medida el uso de la inteligencia artificial generativa (IAG) puede favorecer prácticas docentes que promuevan la integración del alumnado con necesidades educativas especiales (NEE), especificamente alumnos con Trastorno del Espectro Autista (TEA) en la etapa de Educación Infantil (EI)?, ¿Cómo puede la inteligencia artificial generativa apoyar al profesorado en la atención a la diversidad dentro del aula de Educación Infantil? si profundizamos en esta pregunta ¿Deben las familias dar consentimiento para que se introduzca la IAG como herramienta de apoyo en el aula de EI?, INTELIGENCIA ARTIFICIAL GENERATIVA Y EDUCACIÓN INFANTIL si indagamos sobre este tema surgen dos cuestiones ¿Cómo puede la IAG facilitar el seguimiento personalizado de los ritmos y estilos de aprendizaje del alumnado con NEE?, INTELIGENCIA ARTIFICIAL GENERATIVA Y EDUCACIÓN INFANTIL si indagamos sobre este tema surgen dos cuestiones ¿Cuáles son los principales desafíos éticos y pedagógicos en el uso de la IAG con niños/as de Educación Infantil con NEE?