WARNING:
JavaScript is turned OFF. None of the links on this concept map will
work until it is reactivated.
If you need help turning JavaScript On, click here.
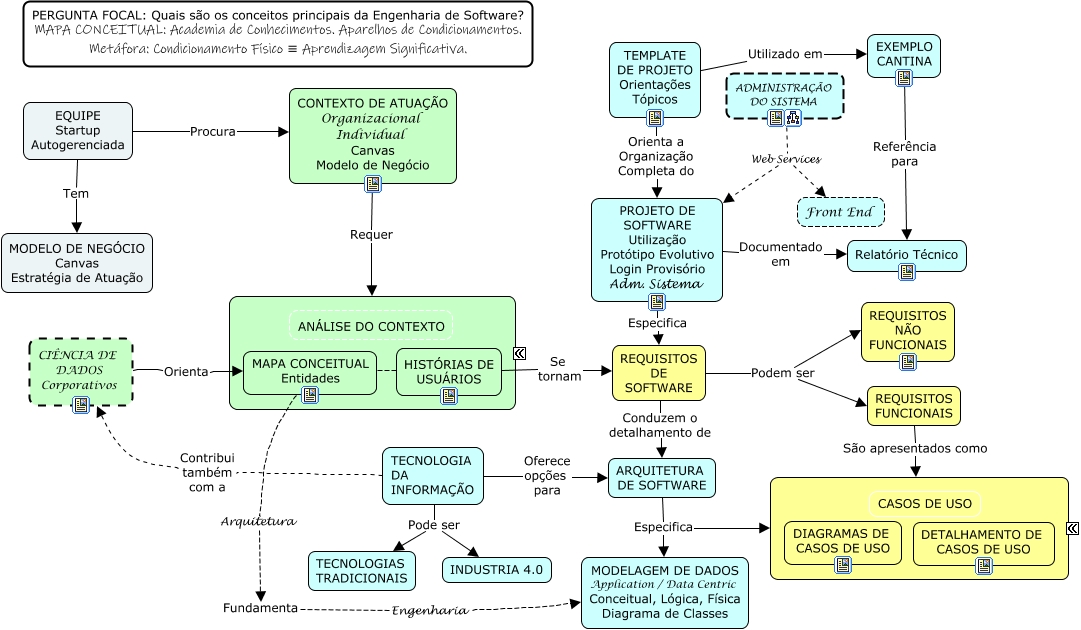
Esse mapa conceitual, produzido no IHMC CmapTools, tem a informação relacionada a: Exemplo2 para Orientação, REQUISITOS DE SOFTWARE Podem ser REQUISITOS NÃO FUNCIONAIS, TEMPLATE DE PROJETO Orientações Tópicos Orienta a Organização Completa do PROJETO DE SOFTWARE Utilização Protótipo Evolutivo Login Provisório Adm. Sistema, EQUIPE Startup Autogerenciada Tem MODELO DE NEGÓCIO Canvas Estratégia de Atuação, CIÊNCIA DE DADOS Corporativos Orienta MAPA CONCEITUAL Entidades, ADMINISTRAÇÃO DO SISTEMA Web Services Front End, TECNOLOGIA DA INFORMAÇÃO Pode ser INDUSTRIA 4.0, HISTÓRIAS DE USUÁRIOS Se tornam REQUISITOS DE SOFTWARE, TECNOLOGIA DA INFORMAÇÃO Contribui também com a CIÊNCIA DE DADOS Corporativos, ADMINISTRAÇÃO DO SISTEMA Web Services PROJETO DE SOFTWARE Utilização Protótipo Evolutivo Login Provisório Adm. Sistema, EXEMPLO CANTINA Referência para Relatório Técnico, TECNOLOGIA DA INFORMAÇÃO Oferece opções para ARQUITETURA DE SOFTWARE, REQUISITOS DE SOFTWARE Podem ser REQUISITOS FUNCIONAIS, MAPA CONCEITUAL Entidades Arquitetura Fundamenta Engenharia MODELAGEM DE DADOS Application / Data Centric Conceitual, Lógica, Física Diagrama de Classes, PROJETO DE SOFTWARE Utilização Protótipo Evolutivo Login Provisório Adm. Sistema Documentado em Relatório Técnico, REQUISITOS DE SOFTWARE Conduzem o detalhamento de ARQUITETURA DE SOFTWARE, PROJETO DE SOFTWARE Utilização Protótipo Evolutivo Login Provisório Adm. Sistema Especifica REQUISITOS DE SOFTWARE, ARQUITETURA DE SOFTWARE Especifica MODELAGEM DE DADOS Application / Data Centric Conceitual, Lógica, Física Diagrama de Classes, REQUISITOS FUNCIONAIS São apresentados como ????, CONTEXTO DE ATUAÇÃO Organizacional Individual Canvas Modelo de Negócio Requer ????, EQUIPE Startup Autogerenciada Procura CONTEXTO DE ATUAÇÃO Organizacional Individual Canvas Modelo de Negócio