WARNING:
JavaScript is turned OFF. None of the links on this concept map will
work until it is reactivated.
If you need help turning JavaScript On, click here.
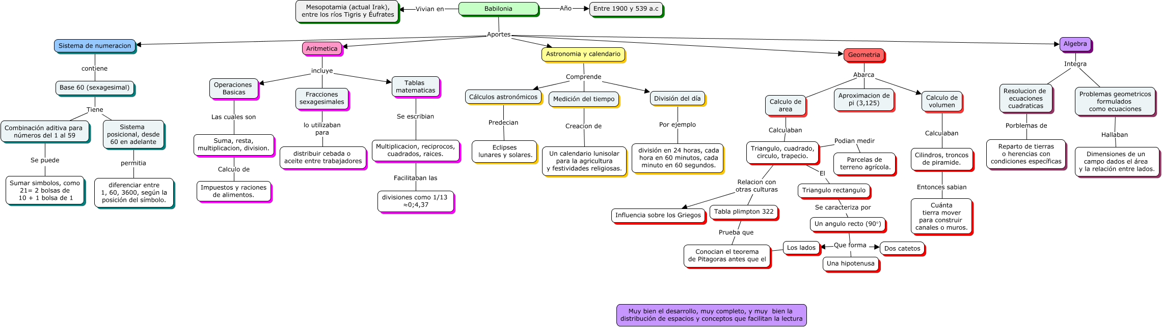
Este Cmap, tiene información relacionada con: Babilonia, Un angulo recto (90°) Que forma Una hipotenusa, División del día Por ejemplo división en 24 horas, cada hora en 60 minutos, cada minuto en 60 segundos., Algebra Integra Problemas geometricos formulados como ecuaciones, Conocian el teorema de Pitagoras antes que el ???? Los lados, Base 60 (sexagesimal) Tiene Sistema posicional, desde 60 en adelante, Triangulo, cuadrado, circulo, trapecio. Relacion con otras culturas Tabla plimpton 322, Geometria Abarca Calculo de area, Triangulo, cuadrado, circulo, trapecio. Relacion con otras culturas Influencia sobre los Griegos, Resolucion de ecuaciones cuadraticas Porblemas de Reparto de tierras o herencias con condiciones específicas, Base 60 (sexagesimal) Tiene Combinación aditiva para números del 1 al 59, Babilonia Vivian en Mesopotamia (actual Irak), entre los ríos Tigris y Éufrates, Tabla plimpton 322 Prueba que Conocian el teorema de Pitagoras antes que el, Algebra Integra Resolucion de ecuaciones cuadraticas, Astronomia y calendario Comprende Cálculos astronómicos, Babilonia Aportes Sistema de numeracion, Fracciones sexagesimales lo utilizaban para distribuir cebada o aceite entre trabajadores, Triangulo rectangulo Se caracteriza por Un angulo recto (90°), Un angulo recto (90°) Que forma Dos catetos, Babilonia Aportes Astronomia y calendario, Babilonia Año Entre 1900 y 539 a.c