Warning:
JavaScript is turned OFF. None of the links on this page will work until it is reactivated.
If you need help turning JavaScript On, click here.
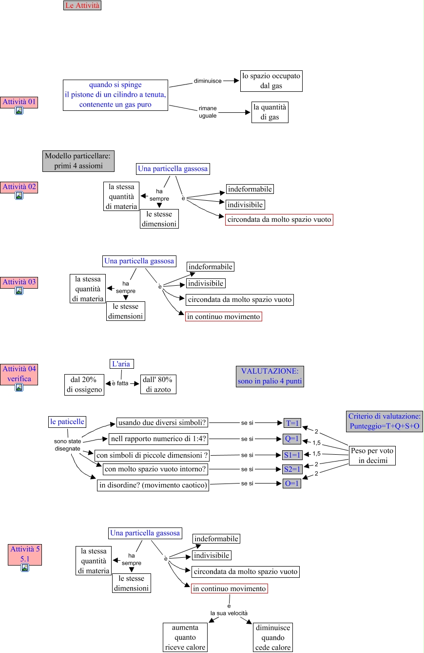
This Concept Map, created with IHMC CmapTools, has information related to: CINQUE-Le attività, le paticelle sono state disegnate usando due diversi simboli?, Una particella gassosa è in continuo movimento, Peso per voto in decimi 1,5 S1=1, L'aria è fatta dal 20% di ossigeno, Una particella gassosa è indeformabile, Una particella gassosa ha sempre la stessa quantità di materia, le paticelle sono state disegnate con simboli di piccole dimensioni ?, Una particella gassosa ha sempre le stesse dimensioni, Una particella gassosa ha sempre la stessa quantità di materia, in continuo movimento e la sua velocità diminuisce quando cede calore, quando si spinge il pistone di un cilindro a tenuta, contenente un gas puro diminuisce lo spazio occupato dal gas, Una particella gassosa è indivisibile, usando due diversi simboli? se si T=1, Una particella gassosa è indeformabile, Peso per voto in decimi 2 T=1, quando si spinge il pistone di un cilindro a tenuta, contenente un gas puro rimane uguale la quantità di gas, in continuo movimento e la sua velocità aumenta quanto riceve calore, Una particella gassosa è indivisibile, Una particella gassosa è indeformabile, le paticelle sono state disegnate con molto spazio vuoto intorno?