WARNING:
JavaScript is turned OFF. None of the links on this concept map will
work until it is reactivated.
If you need help turning JavaScript On, click here.
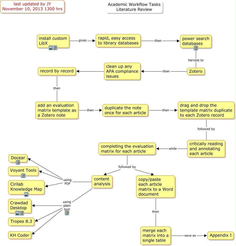
This Concept Map, created with IHMC CmapTools, has information related to: workflow, add an evaluation matrix template as a Zotero note then duplicate the note once for each article, completing the evaluation matrix for each article followed by content analysis, completing the evaluation matrix for each article followed by copy/paste each article matrix to a Word document, content analysis using PDF Docear, record by record then add an evaluation matrix template as a Zotero note, content analysis using PDF Cirilab Knowledge Map, clean up any APA compliance issues record by record, content analysis using PDF Voyant Tools, critically reading and annotating each article while completing the evaluation matrix for each article, power search databases harvest to Zotero, duplicate the note once for each article then drag and drop the template matrix duplicate to each Zotero record, content analysis using plain text Crawdad Desktop, content analysis using plain text Tropes 8.3, merge each matrix into a single table save as Appendix I, install custom LibX gives rapid, easy access to library databases, rapid, easy access to library databases then power search databases, drag and drop the template matrix duplicate to each Zotero record followed by critically reading and annotating each article, Zotero then clean up any APA compliance issues, copy/paste each article matrix to a Word document then merge each matrix into a single table, content analysis using plain text KH Coder